Внешний мозг
Пустая комнатаВ принципе, для вождения НРИ может вполне хватать и обыкновенной тетради с ручкой. Однако, почему бы не погрызть приложения на фактор удобства.
Первые подходы

Изначально я пользовался Microsoft OneNote, который достаточно комфортен для хранения записей, распределенных по категориям (со вложенностью, поиском и все такое).

Позже, когда я активно играл в D&D 5e, я пересел на DM Helpmate 2, созданный специально для менеджмента оффлайн игр по пятерке. Библиотека существ и предметов, трекер инициативы, боевые карты и сюжетные графы, кастомные глоссарии – в общем, там есть все, что только может пригодится водителю пятерки.
Нужно больше структурности!
С переходом к OSR, хранение связной информации о игровом мире стало критически важно. Особенно с учетом того, что я мог водить несколько групп игроков по одному и тому же месту и мне хотелось отражать последствия их решений и решений предшественников.

Тут я стал использовать Notion – очень простое в освоении рабочее место с функционалом таблиц, вкладок, таймлайнов и прочих приятностей форматирования, а так же с возможностью быстрой публикации своих записей по общедоступной ссылке. Настоящая киллерфича (но платная) – встроенный ChatGPT с контекстом ваших заметок.

Еще я пробовал хранить игровую информацию в Kanka. Интересный онлайн-сервис для создания собственного мира. Локации, персонажи, таймлайн и хронология – тут много классных фич и есть возможность делиться всем с игроками. Кажется, это супер удобная вещь для вождения каких-нибудь West Marches или открытого стола. Но одновременно с этим в ней очень много функционала, с которым нужно разобраться и правильно его настроить, плюс для полноценного использования все-таки придется заносить разработчикам деньгу ежемесячно.
Мой выбор
Но гвоздь сегодняшней программы – небезызвестный Obsidian, который я попробовал совсем недавно и теперь не представляю инструмента удобнее него. Просто посмотрите!
- Заметки в .md формате с разметкой, таблицами и даже графиками и диаграммами любых видов.

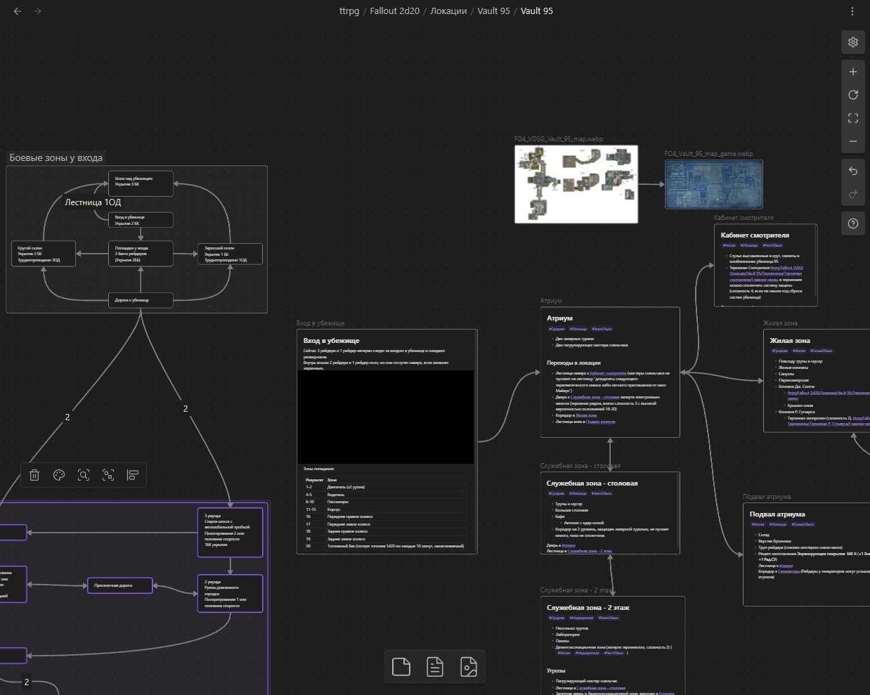
- Полотна (Canvas), на которых можно размещать в свободной форме созданные нами заметки, изображения, группировать, создавать последовательности и т.д.

- Навигация в виде графа. Создавайте ссылки в своих заметках и получайте граф связей между ними!

- Система шаблонов. Используйте заметки-шаблоны и подставляйте заготовки в нужные вам файлы. Глоссарий персонажей? Статблоки существ? Легко и без лишних телодвижений!

- За платную подписку так же можно подключить публикацию ваших заметок в сети, что выглядит классной фичей для публикации статей или хранения информации для своих игроков.
И если вам этого недостаточно, то не забудьте про полную кастомизацию и огромную кучу сторонних плагинов. Мой набор:
- Синхронизация между устройствами. По умолчанию она тут есть за денюжку. Но можно воспользоваться Git и вот этим плагином и получить все то же самое за $0!
- Встроенный дайсометатель. Суперфункциональный! Броски любых формул, дизы и адвантажи, кастомные процентники, взрывные дайсы, броски по таблицам, разные диапазоны, подстановка разделов из заметок, рекурсия, хранение истории и использование переменных.

- Фэнтези календарь (упс! Вчера плагин заархивировали). Отслеживание даты в кастомизируемом календаре с возможностью добавления событий и связи их с вашими заметками.

Сейчас я вожу одновременно две игры и получаю огромное удовольствие от использования Obsidian как места сосредоточения мастерских заметок.