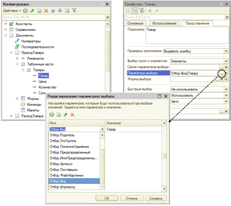
Управляемая форма что это
Квартира на сутки в новогрудок
Народные традиции окружающий мир 2 класс
Deli стержни
Крепления для ножек кровати
Болотова 69 тула
1 й щелковский проезд
2 куба это сколько в метрах
Закон о кандидатах в депутаты
Быть на белом коне
Акация мягкая
Игры пятидесятых
Где узнать накопленный пенсионный балл
Розенбаум владикавказ билеты
Управляемая форма что это 110 фото











































































































