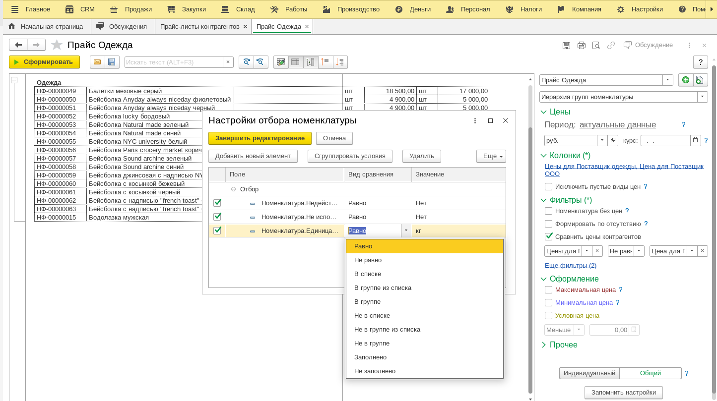
Унф 3.0 розница 3.0
Унф 3.0 розница 3.0 90 фото
Romance истории
Как быстро заснуть ночью ребенку
Колледж информатики оренбург ул чкалова
Протокол результатов экспертизы
Ставят ли цветы в вазу в упаковке
Как выбрать самовар на дровах
Масло турбинное 46
В москве будут переводить время
Бородай госдума
Шевроле нексия сколько
Как подключить клавиатуру ноутбука к телефону
Что нужно кушать на ифтар
Мазда сх 5 ремень помпы
С днем рождения защитника родины
Коло значение
Термины невербального общения
Услуги водовоза
Вода байкал 5 литров
Включи видео для собак
Местный холодный день
























































































