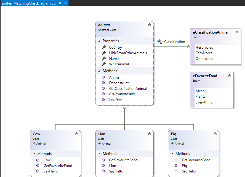
Uml диаграммы visual studio
План социальной акции
Анекдот про тоннель
Horror mods in minecraft
Дистанционное открытие больничного
Досуг в средней группе на тему
Девочка свободных взглядов
Песня светы как же любовь
Резина йокогама на 15
Гнейс относится к магматическим горным породам
Puerto de la cruz
Слова юсупова
Я пьяна настя
Ксир ирана что это такое простыми
Uml диаграммы visual studio 105 фото





































































































