Топологические схемы
t.me/networkadminruДиаграмма физической топологии
Схемы физической топологии - физическое расположение промежуточных устройств и кабельных линий. Можно видеть, что комнаты, в которых расположены эти устройства, помечены в этой физической топологии.

Диаграмма логической топологии
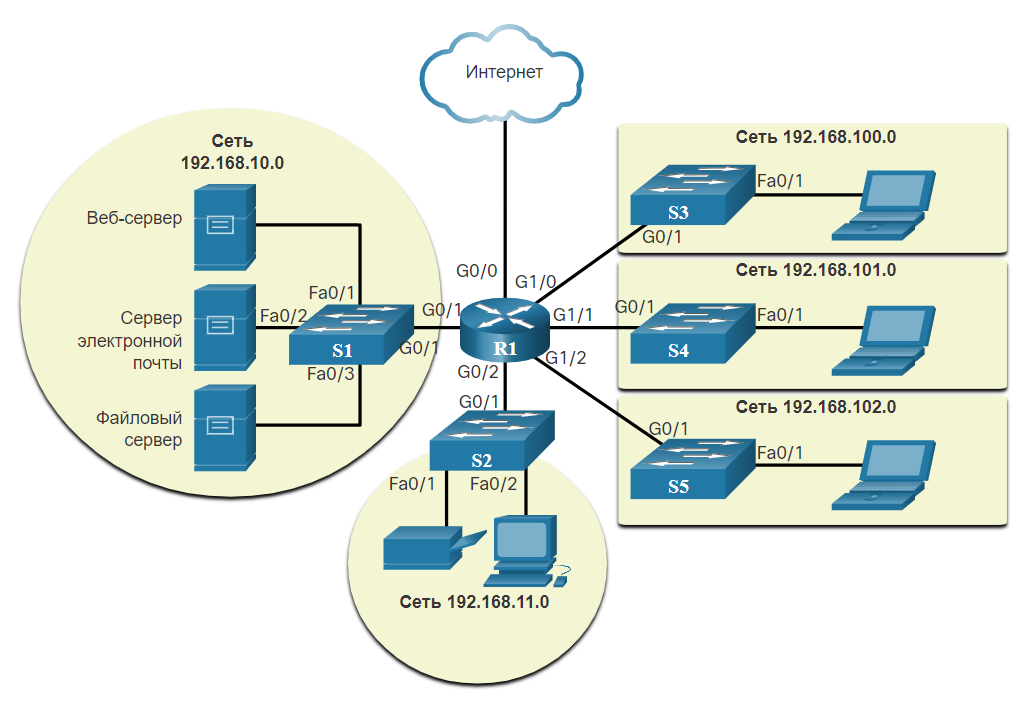
Диаграмма логической топологии иллюстрирует устройства, порты и схему адресации сети, как показано на рисунке. Вы можете увидеть, какие конечные устройства подключены к каким промежуточным устройствам.

На данном этапе вам достаточно знать о топологиях, показанных на схемах физической и логической топологии. Более сложные примеры вы можете найти в Интернете по запросу «схемы сетевой топологии». Если вы добавите слово «Cisco» в поисковую фразу, вы найдете множество топологий с использованием значков, которые похожи на те, что вы видели на этих рисунках.
__________
Присоединяйся к чату админов - КЛИК