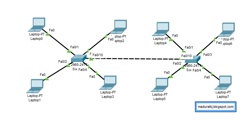
Тегированный и нетегированный vlan
Тапочки для дома недорогие
Дом клик в ставрополе
Knit на английском
Ромеро сделаю больно
5 600 00 4 500
Пособия выплаты краснодар
Ответ родителям на благодарность
Арендуемый на основании договора аренды
Как поставить колесики на шкаф купе
Уволили с декретного места
Тарифы на обслуживание сайта
Гта 5 для one
Всмятку и вкрутую сколько варить
Тегированный и нетегированный vlan 109 фотографий









































































































