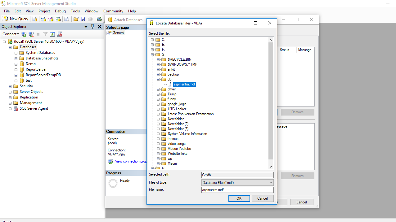
Sql ldf файл
Включи алексея воробьева
Амода 7
Атлантиде мод
1stplayer ngdp gold 850w ha 850ba4 wh
Aarne bushido zho osu
Маршрут поезда 524 с остановками имеретинский
Тестомес новосибирск
Не страшно перевод
Страна ка а а
Рецепт запеченных синеньких
Сколько грамм масла в 1 упаковке
Что такое технические школы
Обзор матчей лч 17.09
Sql ldf файл 109 фотографий











































































































