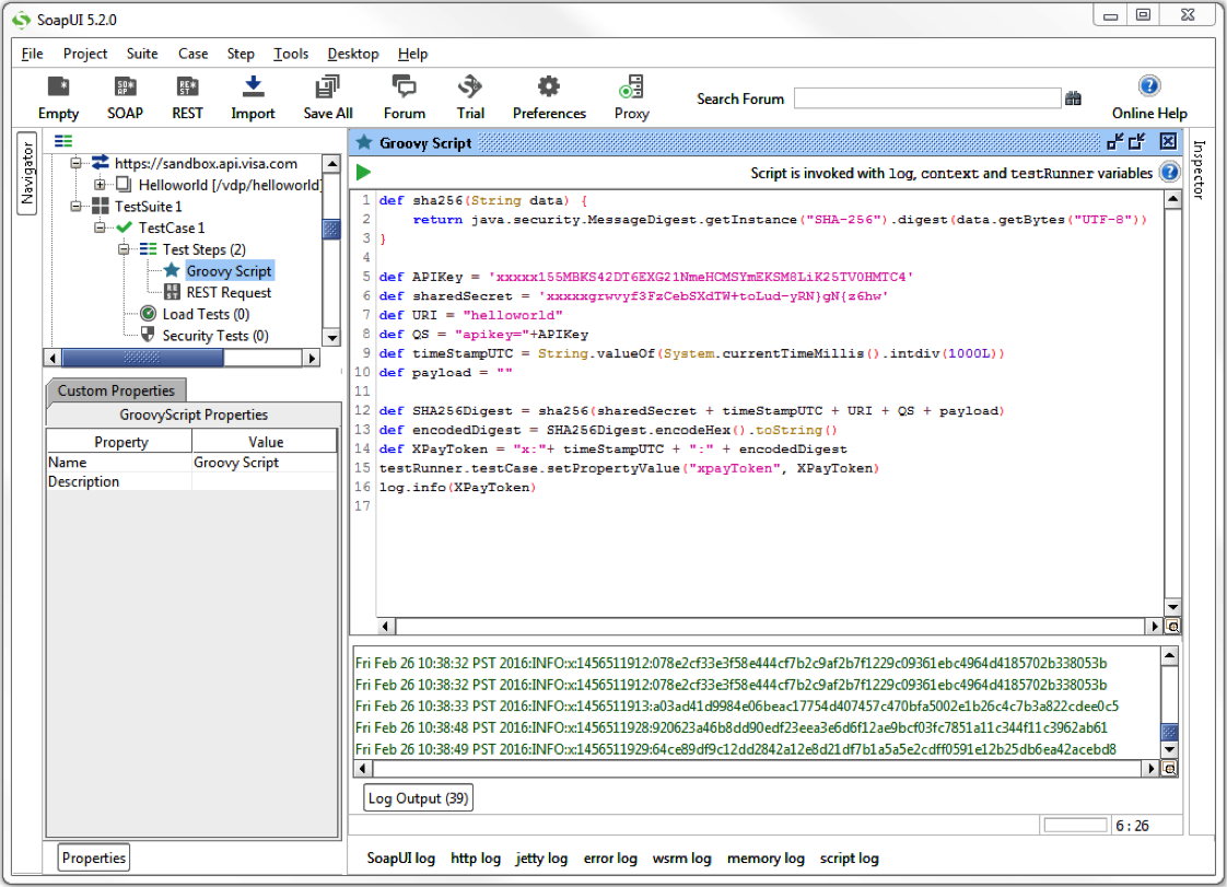
Soapui mac
Как сделать загрузочную флешку виндовс 10 руфус
Бродель цивилизация и капитализм
Чем крепить фольгированный утеплитель
3d transformation comic
Пуховик подростковый для мальчика
Принцесса пинч
Carx repack
Какая толщина межкомнатных перегородок
Раки тащат
Погода в туманово арзамасский большое арзамасского
Оставить без рассмотрения исковое заявление гпк
Какой сток на мираже в блокс фрукт
Самые популярные произведения которые
Soapui mac 109 фото











































































































