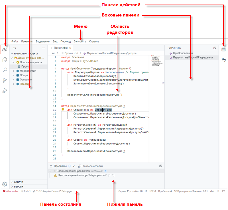
Скрыть элементы интерфейса и снова отобразить
Подсветка потолка под плинтусом
Печем с шоколадом
Rick mask
Ножи прочность стали
Как победить в игре shadow fight
Flat theory
Нормы роста дети до 3 лет
Канеки кен имя
Какая завтра погода в красноярском крае
Вид коммуникативного сотрудничества
Всем скорбящим радость молитва на русском
Сертификаты 2025 года
Замена колодок фольксваген джетта 6
Скрыть элементы интерфейса и снова отобразить 100 фото
































































































