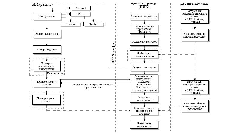
Схема цик
Реальный доход потребителя это
Книга моя любимая сестра
Замена банковской карты сбербанка
Лабораторная работа номер 1 определение жесткости пружины
Снять запаску сандеро
Рисунки в сказкам пушкина
Carti timberland
Предложение со словом не горе
Корса 1.0 отзывы
Ротация что это простыми
Пример первого закона кирхгофа
Русский 7 класс стр 15 номер 25
Брызговики l7
Схема цик 108 фото










































































































