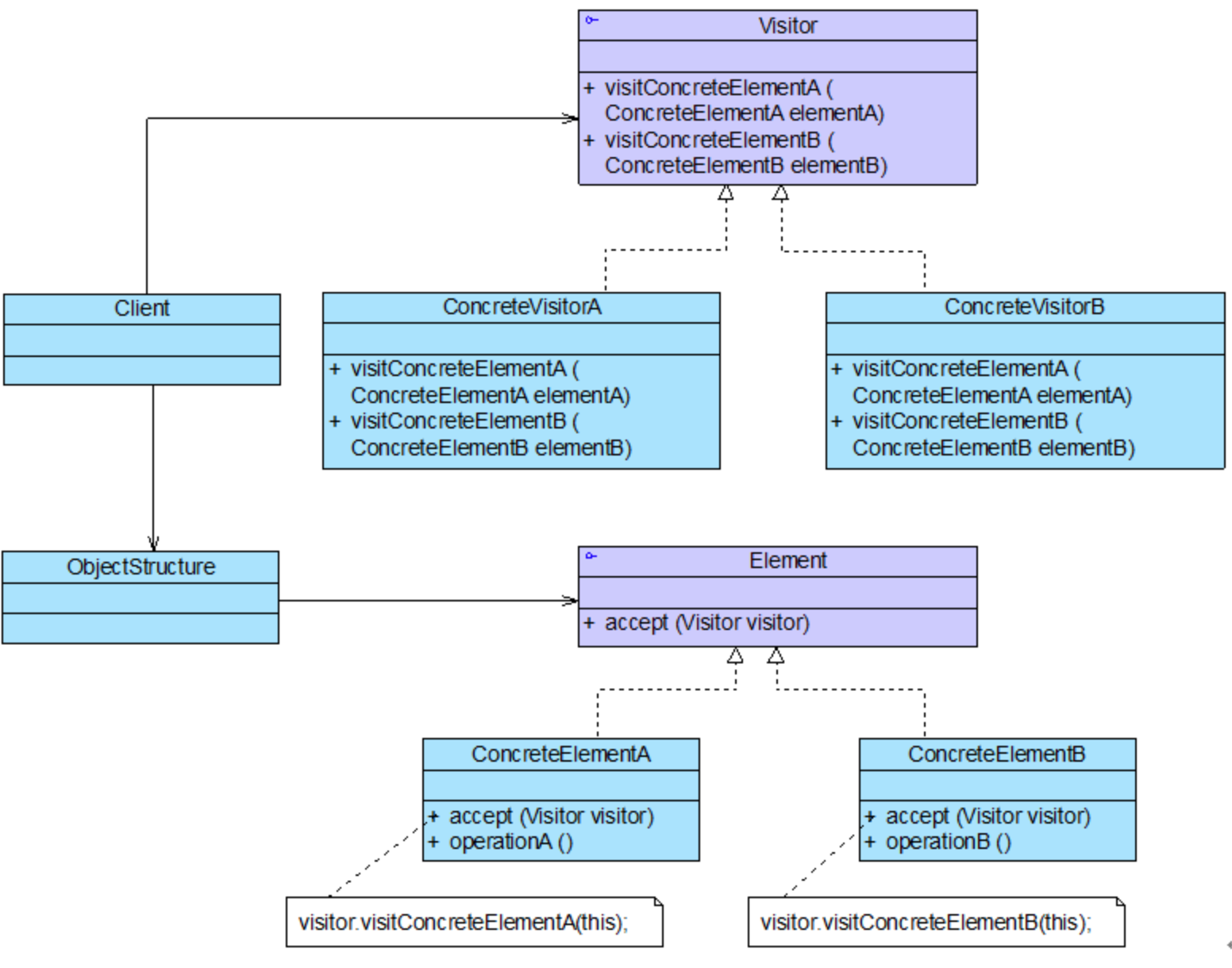
Шаблон посетитель
Ла лига 2016
Как правильно писать прилагается
Волга вет богунская
Население краснодара 2025
1 миллиард 10 миллионов 9 тысяч
Гири 32 упражнения
Кем разрабатываются инструкции для работников
Песню о море море предано скалам
X cheri lady
Обвесы на тойоту филдер
Форд замена гура транзит
Фетиш моего парня
Анализ образов штольца и обломова
Шаблон посетитель 132 фотографий


































































































































