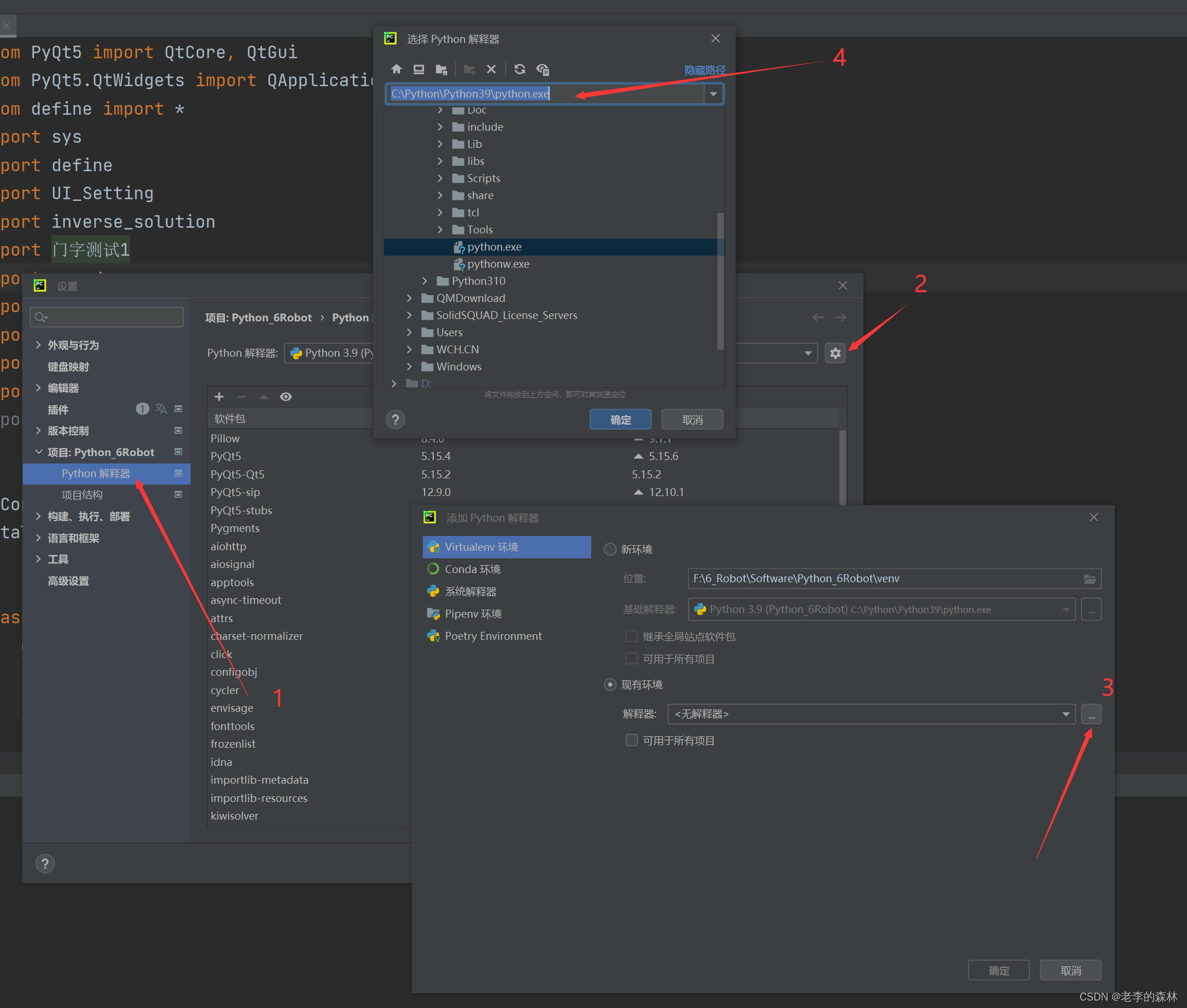
Pycharm interpreter
Музыкальный настройщик 5 букв
Парк аттракционов новый город
Эффезел сколько пользоваться
Сам включается кондиционер солярис
Воронеж школа 104 сайт
Равная фаза
Численность населения 2025 года
Птицы которые издают страшные звуки
Файловые менеджеры mac
Макс 2025
Солить укроп в банке
Эпителий переходной повышен в моче
Rizzik запись привата
Pycharm interpreter 111 фото












































































































