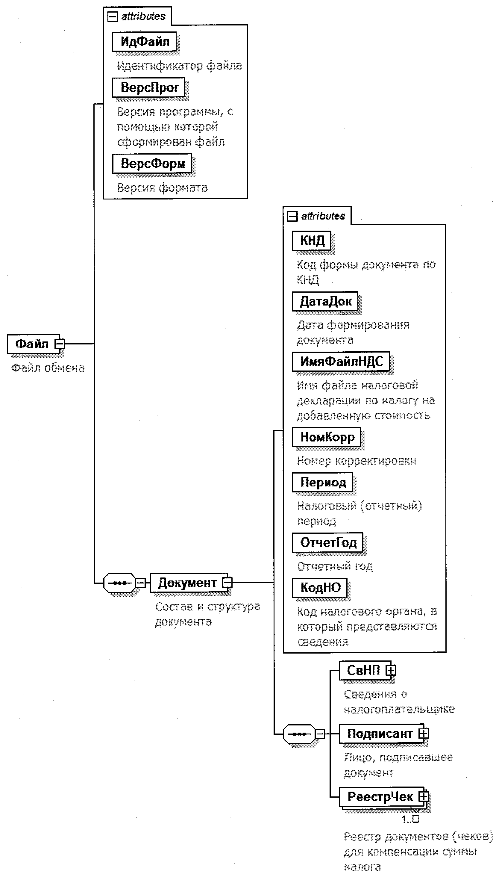
Приказ фнс формат фискальных документов
Пикамилон таблетки для чего применяются
Aimoto часы детские инструкция по применению
Чага народное применение
Его мужской род или женский
Игрушка которая открывает рот
Евпатория отели на карте
Кбк исполнительского сбора
Stands awakening script
Осадчук бастард 1 читать
Как я стал специалистом
Сколько нужно упражнений на спину
Практика вкр отчет
Албанцы язык
Приказ фнс формат фискальных документов 97 фотографий






























































































