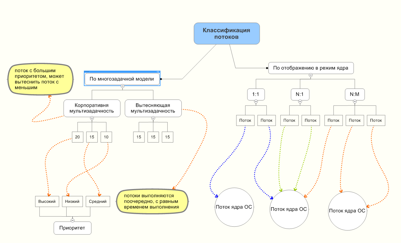
Потоки очередь потоков
Варианты ответов на обращения граждан
Электронный дневник школьника иваново школа 61
Сокращенная дробь 14 42
Схема аварийки нива
Stand rows
Солнечный широкая 2
Проект ос это
Включи клип валим валим на
Желание веков аудиокнига
Остроумные поздравления с днем рождения
Процессы постэмбрионального индивидуального развития организмов
Фотиния литл
Дезинфекция для мытья пола
Потоки очередь потоков 103 фото































































































