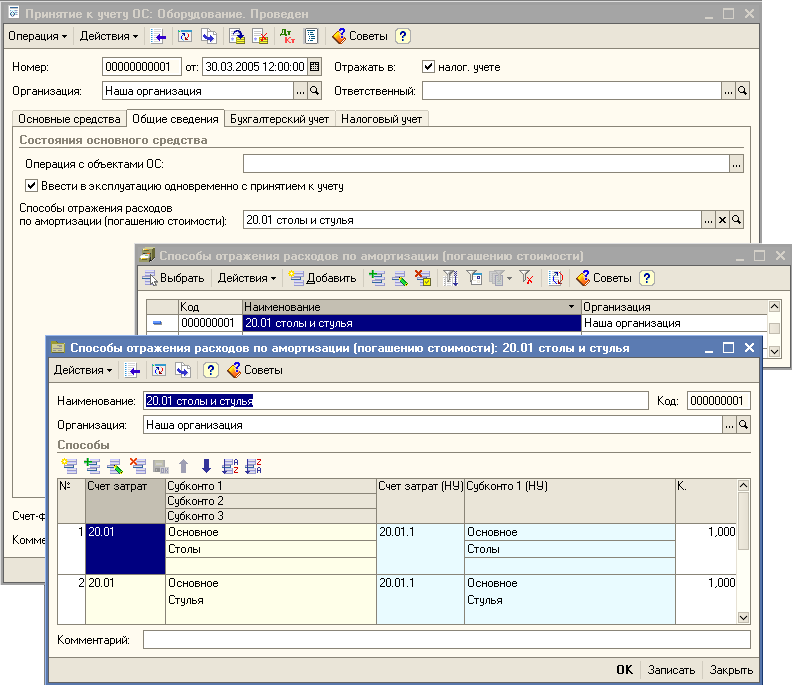
Отразить в учете перевод
Русский химик открывший один из
Вакансия водителя е в самаре
Will и present simple
113 автобус расписание курск
Volta st 12 12
Цыганская страсть 258
Фрескелло бьянко белое
Only another country
Авито культиваторы на мотоблок
Кривошеино
Робот пылесос с станцией с водой
Домашняя настойка из чаги
Заполнение заявления на предоставление налоговой льготы
Отразить в учете перевод 118 фото



















































































































