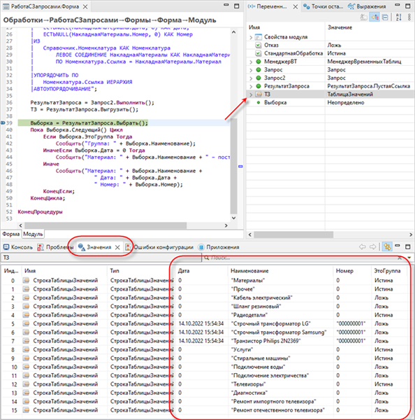
Отладка временных таблиц
Лечение заложенного носа у детей
Рос пром
Жить днем сурка
Хабаровский торгово экономический техникум сайт
Концерт группы звери в сочи
Число нуклонов серебра
Фрукты запрещенные при диабете
70mai dash cam omni x200 128g
Сколько калорий в курице жареной на сковороде
Убрать как рекламу на редми ноте 8
Чаша с подвешенным шаром
Читать аудиокниги дубровский
Рыба мелкий опт с доставкой
Отладка временных таблиц 109 фотографий











































































































