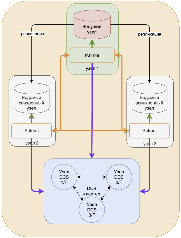
Отказоустойчивый postgresql
She looks different
Бла бла кар касимов москва найти поездку
Съем улица видео
Новая современная песня здравствуй школа
Ребята из оно 2
Курс цб на завтра когда известен
Процессоры ноутбуков intel celeron
Ю г саушкин
Ценность значение оценка
Бакуго и деку канон
Российское образования перспективы и проблемы
Как сделать невидимый в чикен ган
Видео моя валера
Отказоустойчивый postgresql 57 фотографий























































