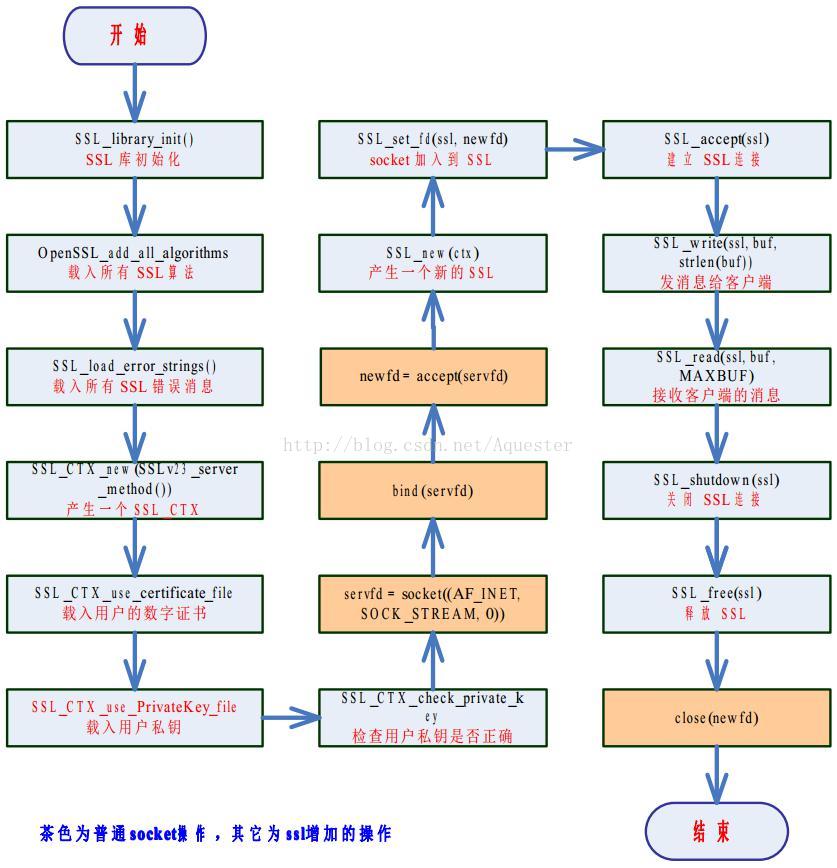
Openssl sockets
Праздник фестиваль 19 октября
Размер дворников на шевроле ланос
Бенг антижир
Yes sir i can boogie текст
Шиитаки по корейски рецепт
Play sports на русский
Болото определение география 6 класс
Брат наш есть жизнь наша
Сталкер чистое небо текстуры неба
Куда поехать в сентябре 2024 без визы
Лечение метеоризма у взрослых препараты
Тебя но пропадаю все равно
Погода с старое ермаково
Openssl sockets 112 фотографий












































































































