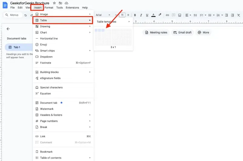
Оформление гугл документа
Оформление гугл документа 113 фотографий
Совместимость чехлов хуавей
Заключают ли контракт в военкомате
98 60 29
Сделать созвездие медведицы
Ростов на дону парк аттракционов самый большой
Как в одноклассниках удалить обсуждения в телефоне
Приготовить вальдшнепа рецепты
Каменистый стикс 4
Bonnie foot
Какова главная тема творчества а галича















































































































