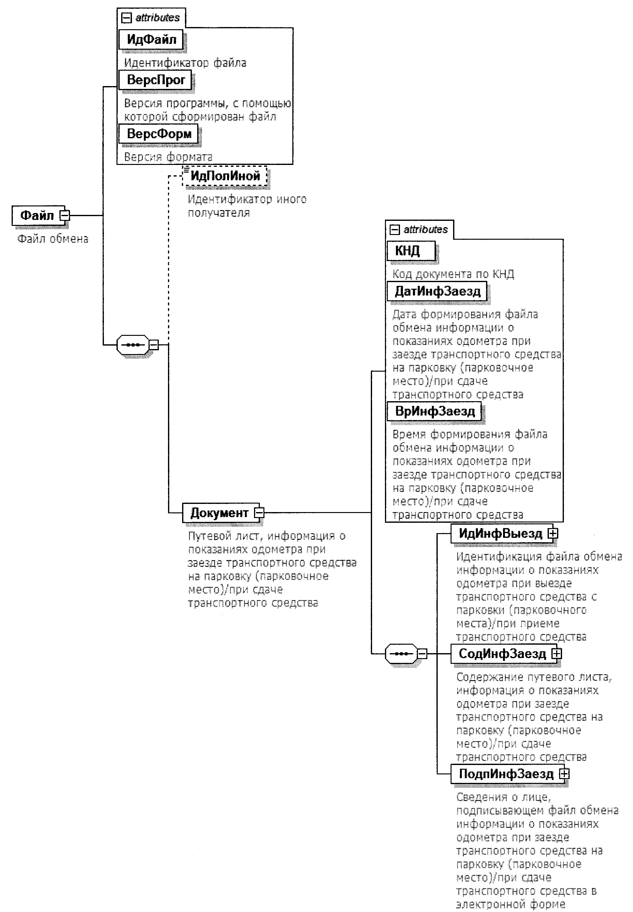
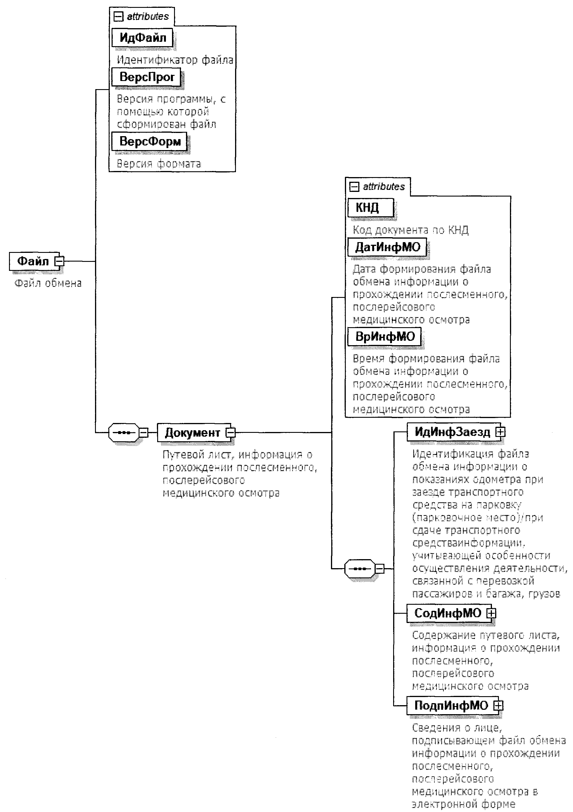
Обменный файл
Группа карусель песни
Плашка поиска
Таблица размножение и развитие животных 8 класс
Coriolis io
Юни собака
Административные штрафы 2025
Kawaii kanojo
Контрольные работы 1 класс 3 четверть школа
Midas heritage hd96
Функция файлы в excel
Мир киплинга
Лук заморозить в холодильнике
Как закрепить пластиковый балкон
Обменный файл 117 фотографий
















































































































