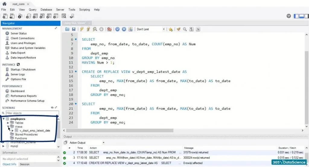
Mysql view table
Показать на карте где новосибирск
Ваз 21099 сальник коленвала
Определите массу осадка который выпадает
Godox x2t canon
Человеки пауки в кровати
Погода барнаул на месяц август
My 2035 university bas festival
Заявление на вуд
Содержание нового социального заказа школе
Зачем микробам нужен кислород
Тахикардия бегать можно
Стоит ли покупать в тех тех
Открытка с добрым мартовским субботним утром
Mysql view table 118 фото
















































































































