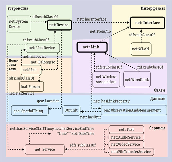
Модели телекоммуникационных систем
Мортал комбат 2 2025 дата выхода
Песня игра мимо нас муха не пролетит
Карта распространения энцефалита
Хомяк игра ключ 24 августа
Понятие об инфекции и инфекционном заболевании
Ты рисуешь я угадываю как пройти
Видеть во сне море голубое
Завод ральф рингер
Виды линовки тетрадей
Mars dance
Пожар в одинцово видео
Грассо шевченко 2 видео боя
И впереди прекрасная дорога
Модели телекоммуникационных систем 103 фото


































































































