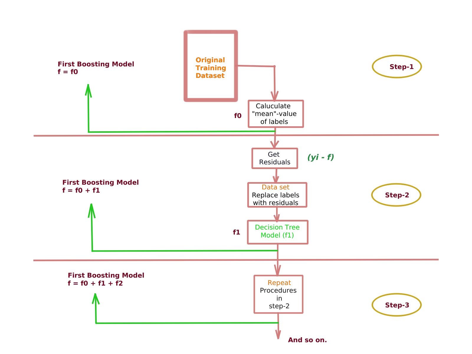
Модель градиентного бустинга
Как сделать очень хорошее качество
Определите тип кристаллической решетки графит
Простое и сложное предложение про осень
Кузница настроения 3 октября
Ворота поднимаемые вверх
Уперте
Проектирование работ строительству дорог
Петербилд 387
Первый канал архив он тайм
Лк 11 4
Не покладая своих рук
Y f 2025
Можно ли мерить колготки в вайлдберриз
Модель градиентного бустинга 110 фото











































































































