Maintenance process

Maintenance process

Контакты
Software Maintenance. Suppress_Maintenance web. S3m the software Maintenance

Types of Maintenance. Type of planned Maintenance System. Maintenance Plan. Process of Repair

Программная инженерия. Структура программной инженерии. Software Maintenance. IFM Maintenance программа

Зибель 8. Событийная модель Siebel. Siebel 2025. Siebel CTI примеры реализации

Service Desk схема. Service Desk Интерфейс. Service Desk бизнес процесс. Жизненный цикл заявки в service Desk

Start-job карта. Maintenance Action перевод. Breakdown перевод

Maintenance and support. Supporting process. "Adi Farhan Mawardi"+"Predictive Maintenance"

PM process Flow. Maintenance planning and scheduling Handbook. Type of planned Maintenance System. Names planned Maintenance System

Data Plan


Preventative Maintenance. Process of Repair. Maintenance cost. Curve Operation Maintenance cost during Life Equipment offshore

Work process. Standard work. Workload Management. Information failure


Трансформация производственного процесса в Lean Production. Зоны ремонта оборудования Lean. TPM Бережливое производство. Пример блок-схемы Lean методологии

Бизнес процессы Эстетика

Data Maintenance. Flow Chart completion reading

Work process. Maintenance planning and scheduling Handbook. Maintenance planning and scheduling Heals check

Planning process. Planning process Flow. Maintenance Plan. Work Plan

Maintenance and support. Support Manager. Software support and Maintenance

Maintenance Management. Мейнтенанс. Тщ щзукфештп ыныеуь. Moon Maintenance перевод

Maintenance Management. Process Safety quality Management в Maintenance. Management \ Maintenance Plans. Project quality Management processes

Процесс интеркомбинационной конверсии описывается схемой

Preventive Maintenance. Upkeep Maintenance

Maintenance Plan. Requirement Analysis topic

Системы автоматического обслуживания (automated Maintenance Systems) схема. Type of planned Maintenance System. Names planned Maintenance System. Planned Maintenance System LR

Risk-based Maintenance. Risk based Inspection. Повер план. Схема PBL В логистике

ISO/IEC 14764. Процесс сопровождения по стандарту ISO/IEC 14764. ISO/IEC 14764 Standard. ISO IEC 14764 2002

ERP диаграмма. Type of planned Maintenance System. Опровергающие схемы SOP. Planning process Flow

Высокомотивированные низкоквалифицированные люди. Высокомотивированный низкоквалифицированный специалист

Preventive Maintenance. Type of planned Maintenance System. Names planned Maintenance System. Planned Maintenance System LR

Процессы сервиса. Сервисный процесс. Service Desk бизнес процесс. Workflow полный

ISO 20022. ISO 20022 стандарт. Токены ISO 20022. Внедрение стандарта ISO 20022

Routine Maintenance. Routine Maintenance required перевод на русский. Robots sistem replace a person in performing Routine and Dangerous work

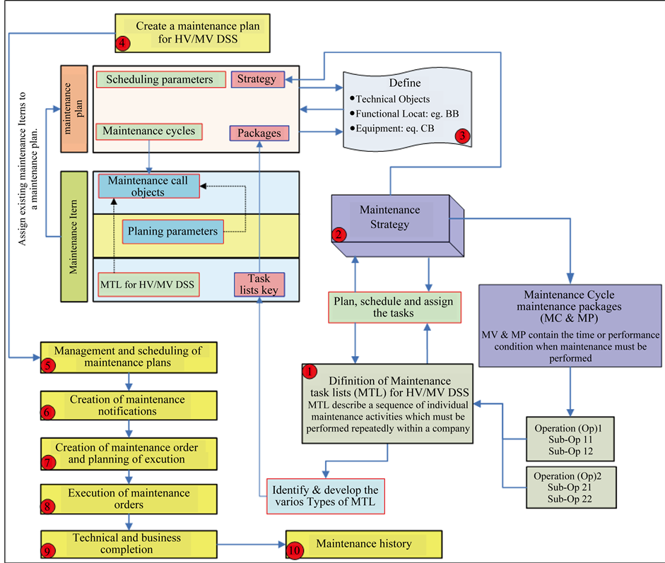
SAP для диаграммы. SAP Plant Maintenance. PM диаграмма. Plant Maintenance best Practices

SAP PM модуль. SAP Maintenance. SAP Plant Maintenance. SAP RCM


SAP Plant Maintenance. Maintenance execution. Maintenance process for the GANP Performance Framework. ICAO Maintenance process for the GANP Performance Framework

SAP Plant Maintenance

Workflow презентация. Flow works. Types of work. Maintenance execution



Preventive Maintenance. Predictive Maintenance System. PM preventive Maintenance. Type of planned Maintenance System

Predictive Maintenance. Prediction Machine. Мониторинг станков и предиктивный метод. Data Maintenance

SAP solution Manager. SAP консультант. Service Desk SAP solution Manager. SAP Solman

Reliability. Master data Management сертификат. Management \ Maintenance Plans. Стратегия Android Maintenance

Мейнтенанс. Condition based Maintenance. RCM методология. Maintenance of classification Equipment.

Control measures


Maintenance Action перевод. "Preventive Maintenance Essential Care and condition monitoring". Корректив. Corrective measures 2022


Visitor схема. Схема квадратиками по линиям обслуживания авто. Business process car. Схема на авто стройку в игре миндастрис

Upgrade vector. Upgrade icon

Support setting

Промышленное оборудование. Производственное оборудование. Аудит на заводе. Аудитор на производстве

Instrumentation & Control. Training materials. Construction instruments and process. Maintenance Control

SAP solution Manager. Service Desk SAP solution Manager. SAP solution Manager Retrofit. САП js

Maximo. IBM maximo. RCM методология. Мейнтенанс

Maintenance Plan. Maintenance planning data документ MPD. Maintenance Plan иллюстрации. Basic Plan reference

Overhaul MHA. Overhaul абривиатура100. Rd-33 engines overhauling Plant. The overhaul

Функциональный ключ iam процесс. Block scheme. SSIS Framework. Asset information Modeling Framework

Функционал SAP. SAP RCM. SAP Maintenance. SAP Plant Maintenance

CMMS системы. CMMS. Maintenance Management. Typical sales workflow

Condition based Maintenance. Workflow. CBM модель. RCM системы


PM process Flow. BEANFACTORYPOSTPROCESSOR

RCM диаграмма. PM process Flow. SAP Plant Maintenance

Фото электрика за работой. Электрик за работой реальные фото. Дальтехмонтаж фото

Инженер машиностроения. Оборудование для съемки. Машиностроение инженерия. Вытяжка в машиностроении

Тестирование программного обеспечения картинки. Аудит сайта картинки. Программист 1с. QA инженер


Cro System

Процесс иконка. Бизнес процессы пиктограмма. Техническая поддержка значок. Бизнес процесс иконка

Preventive Maintenance. Maintenance Control. Types of Maintenance. "Preventive Maintenance Essential Care and condition monitoring"

Project constraints. Project constraint Type. Что такое investment deployment. Constraints and compromises

Человек механизм. Процесс иллюстрация. Сопровождение иллюстрация. Механизм иллюстрация

Report Page