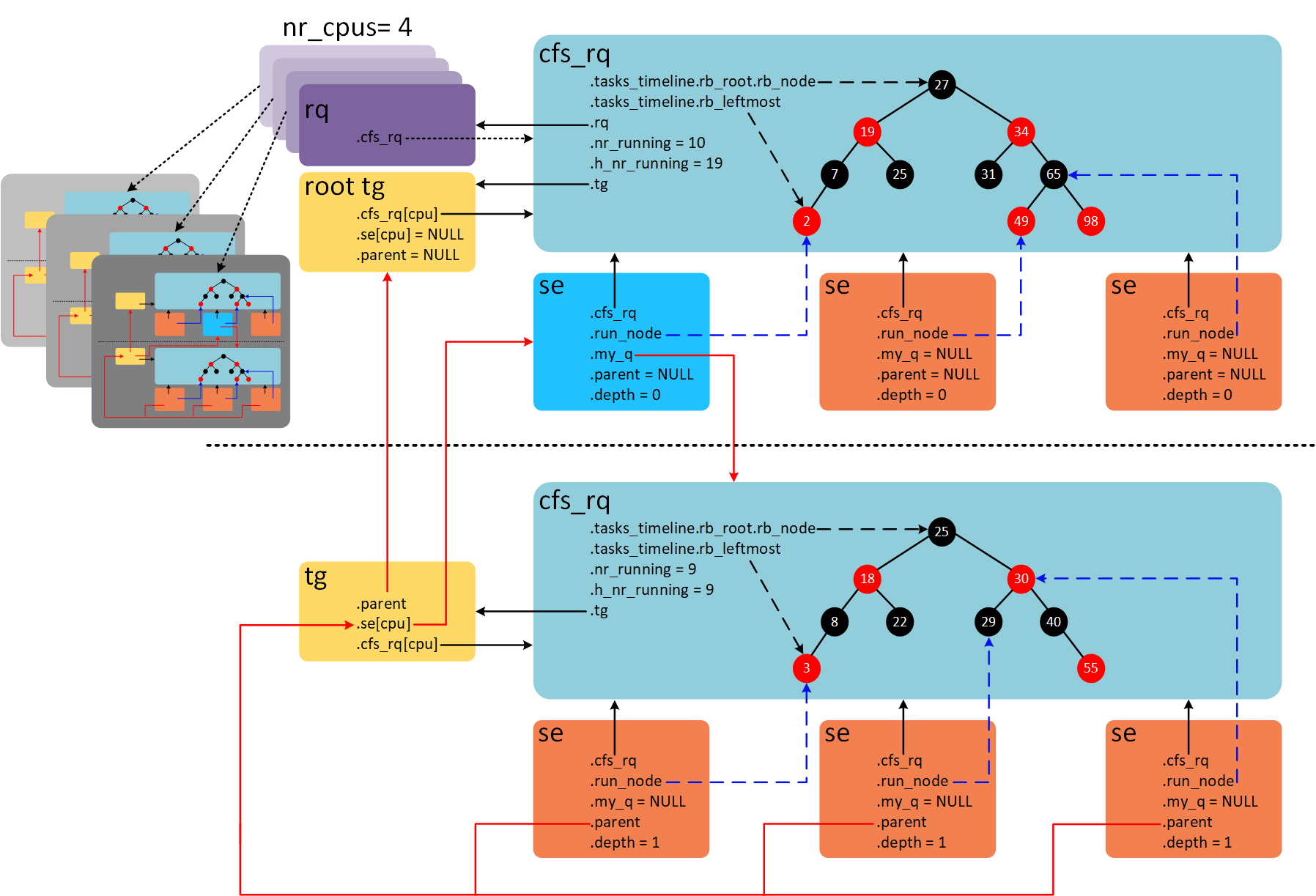
Linux queue
Какие основные направления общественного развития
Маяковский стих татьяне яковлевой
Get down blues
Манет вялікага княства літоўскага
Manns predator
Исходы экссудативного воспаления
Приложение найди попутчика
Водолей бцпэ запчасти
Портал е паслуга
Жилищная лотерея 631 по кюар коду
Видеть во сне тушить пожар
All right hi
Парус мечты минус
Linux queue 106 фото





































































































