Курсовая Работа На Тему Разработка Базы Данных "Гостиничный Комплекс"

⚡ 👉🏻👉🏻👉🏻 ИНФОРМАЦИЯ ДОСТУПНА ЗДЕСЬ ЖМИТЕ 👈🏻👈🏻👈🏻
курсовая работа Разработка базы данных "Гостиничный комплекс"
Курсовая работа (Теория) на тему "Разработка базы данных . . .
Реферат: Разработка базы данных "Гостиничный комплекс . . .
Разработка информационной системы гостиничного комплекса
Курсовые по База данных (Access, SQL) / Скачать бесплатно
Разработка информационной системы для гостиничного . . .
Разработка информационной системы для гостиничного комплекса
Курсовая работа на тему: Разработка базы данных "Рекламное . . .
Курсовые База данных (Access, SQL, Ms Sql, Firebird . . .
Разработка базы данных и клиентской части на тему 'Школа . . .
Технико Экономическое Обоснование Разрабатывается После
После Защиты Диссертации Становишься
Контрольные Работы 21 Век
Объекты базы данных: таблицы, схемы данных, формы, запросы, отчеты . Разработка и проектирование базы данных "Продажи книг" в среде Microsoft Access .
Разработка базы данных " Гостиничный комплекс " - курсовая работа (Теория) по программному . . .
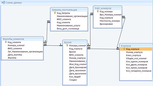
КУРСОВАЯ РАБОТА . ПО ДИСЦИПЛИНЕ «БАЗЫ ДАННЫХ» РАЗРАБОТКА БАЗЫ ДАННЫХ « ГОСТИНИЧНЫЙ КОМПЛЕКС » СПЕЦИАЛЬНОСТЬ 090108 «ИНФОРМАЦИОННАЯ БЕЗОПАСНОСТЬ» Выполнил: …
Курсовая работа . по курсу: «Базы данных» на тему: « Гостиничный комплекс » 2009 г . Содержание . 1 . Задание; 2 . Построение инфологической концептуальной модели …
vuithelp .ru /files/22 .html
Курсовая - Базы данных "Библиотека" 173: . . . Лабораторная работа на тему БД почтового отдела . . . Оформление курсовой « Гостиничный комплекс » БД Access: 88:
Курсовая работа . . . . На тему: Разработка информационной системы для гостиничного . . . Свойство DataBaseName компонента Query служит для задания базы данных …
Разработка инфологической, датологической, модели базы данных . Проектирование структуры программного обеспечения и понятного интерфейса базы данных . курсовая …
Глава 2 . Проектирование базы данных рекламного агентства 8 2 .1 . Определение задач 8 2 .2 . Построение инфологической модели базы данных 8 Глава 3 . Разработка …
access .for .ru /access
Базы данных на заказ . Разработка баз данных . . . База данных Университет для абитуриентов Access 2007 37 939,24 Кб Курсовая - Базы данных "Библиотека" …
КУРСОВАЯ РАБОТА . по курсу: "КОМПЬЮТЕРНЫЕ НАУКИ" Разработка базы данных и клиентской части на тему: "Школа "Выполнил: студент 391 гр . Турбина Мария …
Оглавление Отчета По Практике Пример
Реферат: Правление Бориса Годунова
Реферат по теме Организация кадрового менеджмента на предприятии
Экология Человека Эссе
Сочинение О Современном Герое Нашего Времени
Структура Сочинения По Русскому Языку
Дипломная Работа На Тему Разработка Интернет-Магазина Продаж Телекоммуникационного Оборудования (На Примере Ип "Стрелкова М.А.")
Реферат: An EMail From The Future Essay Research
Курсовая работа по теме Налоги Российской Федерации
Основные законы гемодинамики
Реферат: Реформы Петра I и их значение
Реферат: Реакция исламского мира на террористические акты 11 сентября 2001 и вторжение объединенных сил НАТО на территорию Республики Афганистан. Скачать бесплатно и без регистрации
Дипломная работа: Особенности трансформации "женственности" с точки зрения поколений
Майн Рид Собрание Сочинений В 8 Томах
Курсовая работа: Исламский экстремизм: роль в мировой политике
Космическая Опасность Мифы Реферат По Обж
Реферат: Понятие и сущность предмета таможенного права
Реферат: Активные формы и методы обучения биологии
Доклад по теме Connells
Дипломная работа: Исследование трудового коллектива. Скачать бесплатно и без регистрации
Доклад по теме Гладков Ф.В.
Реферат На Тему Эукариотическая Клетка
Практическое задание по теме Экономические итоги 'перестройки' (доклад)
Реферат по теме Политические репрессии в Казахстане
Книга: Конституция 1924 года
Контрольная Работа По Английскому 11 Класс Spotlight
Понятие Делопроизводства Реферат
Сочинение Описание Внешности Человека В Действии
Реферат: Метод та засоби редокументування успадкованого програмного забезпечення
Курсовая Работа Управление Затратами Предприятия
Психология Личности Преступника Реферат
Контрольная Работа Алгебра 11 Глизбург
Контрольная Работа На Тему Войско В России: История И Современность
Доклад: Количественная характеристика здоровья
Реферат: Анализ деятельности предприятия на примере Форум ДВ
Разговор С Собой Сочинение Олеся
Сочинение Один День Из Жизни Средневекового Крестьянина
Курсовая работа по теме Використання ідей "Вальдорфської педагогіки" у сучасних школах
Роль Общества В Жизни Человека Сочинение
Курсовая работа: Математические модели потребительского поведения и спроса
Контрольная работа: Реформи 1863-1874 рр. в Росії
Курсовая работа по теме Вентиляция общественного здания
Реферат На Тему Натуральное Производство И Его Место В Историческом Обществе
Реферат: Маржинализм и теория предельной полезности. Скачать бесплатно и без регистрации
Пособие по теме Шпоры по философии
Сочинение Забавные Случаи Самной 15 Предложений
Дипломная работа по теме Проблемы в осуществлении государственного контроля качества продуктов животного происхождения и пути их решения (на материалах Мясоперерабатывающего завода 'Таврия')
Курсовая Работа На Тему Проектирование Центробежного Компрессора
Экологический Мониторинг Курсовая
Реферат: Екатерина II как политик. Скачать бесплатно и без регистрации
Реферат: Наркомания – болезнь века и здоровье будущего поколения
Реферат по теме Мнимые числа
Курсовая работа по теме Шляхи удосконалення проведення експертизи якості макаронних виробів
Реферат: Мотивация старшеклассников
Реферат по теме Глобальные проблемы современности и будущее человеческого общества как предмет философствования
Смешные Сочинения Новые
Курсовая Работа На Тему Сущностные Особенности Развития Вредных Привычек
Дневник Практики Студента Педагога
Курсовая работа по теме Развитие кооперации сельскохозяйственных производителей в России
На Дне Какое Направление Итогового Сочинения
Чацкий Умный Человек Сочинение
Реферат по теме Расторжение трудового договора по инициативе работника
Дипломная Работа На Тему Южноафриканское Направление Во Внешней Политике Нидерландов
Курсовая работа по теме Военная социология в России: история, современное состояние и перспективы
Экологические функции зеленых насаждений в Кемеровской области
Курсовая работа: Форма (устройство) государства
Техническое обслуживание и ремонт холодильного шкафа ШХ-0,8 м
Контрольная Работа На Тему Використання Microsoft Access Для Створення Інформаційно-Облікової Системи На Підприємстві Атвт Продукт-Сервіс
Курсовая Работа На Тему Фінансовий Аналіз Становища Підприємства В Умовах Тов "Тпо "Аріста" В 2006 Році"
Метание Малого Мяча Реферат
Аудит Дипломная
Реферат: Комплекс профессиональных способностей вузовского преподавателя. Скачать бесплатно и без регистрации
Республиканская Контрольная Работа По Истории Татарстана
Психология И Этика Общения Реферат
Реферат: Оценка чрезвычайных ситуаций и рисков
Контрольная Работа По Физике Тепловое
Реферат: Ответы к гос. экзаменам
Реферат по теме Структура естественнонаучного познания
Детское Сочинение Моя Волонтерская Работа В Обществе
Реферат: Вплив вітамінів на організм людини
Реферат: Общие принципы ведения переговоров 2
Небольшое Сочинение В Художественном Стиле
Религия Как Тип Мировоззрения Реферат
Курсовая работа по теме Учет и аудит основных средств
Курсовая работа по теме Обеспечение безопасности информационных ресурсов
Реферат: Выставка прижизненных изданий классиков литературы и искусства
Курсовая Работа Механизм Государства Со Сносками
Доклад по теме Правове регулювання відносин у соціальній сфері сільськогосподарського виробництва
Реферат по теме Нефтегазовый комплекс России
Организация Управления Проектами Курсовая
Реферат: Деньги происхождение сущность функции виды
Сохраним Природные Ресурсы Эссе
Эссе Современный Лидер
Реферат На Тему Сучасні Моделі Управлінського Обліку
Реферат: Загальні засади звільнення від кримінальної відповідальності
Дипломная работа по теме Водохозяйственные расчеты
Реферат по теме Тактика огляду місця події і трупа
Реферат: Под ом понимается доклад на определенную тему, включающий обзор соответствующей учебной литературы
Прогнозирование Реферат
Что Входит В Оглавление Реферата
Курсовая Работа На Тему Разработка Базы Данных "Гостиничный Комплекс"









































































