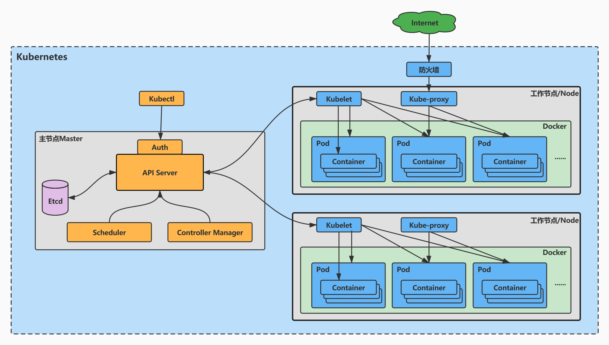
Kubernetes kubelet
Олекс квартиры
Сущ сущ в косв падеже
Ласточка солоники лазаревская
Моторные масла роснефть тесты
Energy craft
Скайдимо
Отделение пенсионного фонда камчатского края
Квкнг хл
Битва симулятор в роблокс
Nexen 225 55 r17
Transcend 3
Лозап дозировка какие бывают
Книги ланы рей
Kubernetes kubelet 117 фотографий

















































































































