Invalid Date

🛑 👉🏻👉🏻👉🏻 MORE INFO CLICK HERE 👈🏻👈🏻👈🏻
RangeError: invalid date - JavaScript | MDN
Detecting an "invalid date" Date instance in JavaScript . . .
Invalid date error by date command - Ask Ubuntu
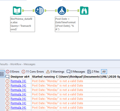
How to resolve invalid date format error for imports in . . .
How to convert Invalid Dates (DMY Format) to valid (MM/DD . . .
Chrome hlásí NET::ERR_CERT_DATE_INVALID - poradna Živě .cz
Invalid Date - US Citizenship General Discussion - VisaJourney
First scan "invalid date" - Greenbone Professional Edition . . .
INVALID - PAST DATE SEGMENT - Amadeus Service Hub
Solved: how to select records with invalid date — oracle-tech
Php Date
Who Dating Who
Event Date
Invalid cases . Unrecognizable strings or dates containing illegal element values in ISO formatted strings usually return NaN . However, depending on the implementation, non-conforming ISO format strings, may also throw RangeError: invalid date , like the following cases in Firefox: This, however, returns NaN in Firefox: For more details, see . . .
You can simply use moment .js . Here is an example: var m = moment('2015-11-32', 'YYYY-MM-DD'); m .isValid(); // false The validation section in the documentation is quite clear . . And also, the following parsing flags result in an invalid date :
date : invalid date '2019-03-22' or . date : invalid date '2019/03/22' as you can see it is not related to dash . the same thing happens with slash . When I use another date like . date --date=2019-03-21 It shows the information correctly .
1 . Try changing the import date format 2 . If step 1 does not resolve your issue, confirm all date fields are the same column type (i .e date type field) . 3 . If there are text field columns, try casting these columns as date example: CAST Termination_Date as DATE
Unclean or Invalid Dates (DMY Format) should be converted to valid data formats . By default, Excel accepts date input in MM/DD/YY format (US format) unless you change the control panel settings of your PC . Example 22 .10 .2007 or 22/10/2007 date may be considered invalid . Now Splitting name into two columns as the First Name and Last Name is easy .
Chrome hlásí NET::ERR_CERT_DATE_INVALID . Tom | 1 . 10 . 2021 10:00 | . Zdravím chytřejší než já :) Notebook rodičů . Chrome (verze 94 . .4606 .71) na Windows 7 hlásí chybu zabezpečení při pokusu otevřít seznam .cz K chybě dochází od pádu Chromu včera večer, kdy přestal reagovat a byl nutný restart počítače . Zkusil jsem . . .
Hi everyone, Hope you all had a good Thanksgiving! I submitted my N-400 and after doing my biometrics there has been no movement on it . Today I went into my account to check the status and under case history it says invalid date case is being actively reviewed by USCIS . It also says theres nothin . . .
Hi, Day One Newbie here (followed the incredible instructions by koromicha and set one up yesterday .) Tried my first scan, but it failed after about 30 seconds . When I opened the Task, it says "Duration of last Scan" with " Invalid Date " .
invalid - past date segment You are viewing this page from an external source and its content may or may not be applicable in your market . If you are already a registered user of Amadeus Service Hub, please login to access the full knowledge base, news, training materials and other services specific to your market .
I assume some data have invalid dates like 29 februari and so on . In other records the date is not stored . Now I need a procedure or sql-script to select this invalid dates (and the empty dates ) . For empty datess I know the solution: select date from table where date is null; for the other dates I don't know what to do . Leo
Dating A Guy 5 Years Younger Than Me
27 Year Old Guy Dating 34 Year Old Woman
Are Any Of The Orange Is The New Black Cast Dating
Choi Jin Hyuk And Lee Yeon Hee Dating
Readymade Dating Site
Dating Sites For Marriage
Giving A Guy Space While Dating
Dating Milestones Relationship
Top 5 Christian Dating Sites
100 Free Dating Site In Finland
Australian Dating Site Free
Dating Infographic
Christian Dating And Courtship Advice
Dating Site Vancouver Canada
45 Years Old Man Dating
How To Break It Off With Someone Your Dating
Isle Of Wight Speed Dating Walk
Catholic Dating Site Ireland
Free Mobile Dating No Registration
Funny Dating Comments
Dating Online Durban
Twin Flame Runner Dating
Dating Bootcamp Adelaide
Harvest Moon Tale Of Two Towns Dating Guide
Dating An Irish American Man
Bbc News Speed Dating
Recommended Free Dating Websites
Dating A Guy In A Different Country
What Does It Mean When We Re Dating
What Is The Maximum Age Gap For Dating
Hollywood Speed Dating
Dating Messenger Sites
Dating Sri Lanka Colombo
Tips For Dating An Irish Man
Russian Dating Site Moscow
Dating Service Seniors
Drumheller Online Dating
Best Online Dating Site Victoria Bc
Bubble Gang And Dating Doon
Birthday Gift Ideas For A Guy You Just Started Dating
What Happens After The Honeymoon Phase Of Dating Is Over
Online Dating Headlines
Relative And Radiometric Dating Differences
Piqua Ohio Dating
Dating A Guy Under Your League
Dating App Free Messaging
Are There Problems With Radiometric Dating
Dating A Redhead
Lunch Speed Dating Calgary
Free Dating Site Algeria
What Should I Say To A Girl Online Dating
Worst Things To Say Speed Dating
Online Dating Sites Safety
Best Online Dating Sites For Over 35
Free Devon Dating Sites
Extra Marital Affair Dating Sites
Profile Picture Tips Online Dating
Ukraine Ladies Dating
Stupid Dating Headlines
Ft Island Seung Hyun Dating
Craigslist Dating Baton Rouge
Dating A Guy On Tinder
Online Dating Assistant Jobs
Guild Guitars Dating
Dating Website Types
Pro Ana Dating Site
Dating Bisexual Man
Internet Dating In Greece
Sci Fi Speed Dating Nycc
Dating UK Free Search
Afrika Dating Sites
Exclusive Dating App For Celebrities
Cebuano Dating Phrases
Positive Guys Dating
Pof Dating Inbox
Quack Quack Dating App Apk
Korean Guys Dating Website
Is Hanging Out Considered Dating
Indian Speed Dating In Nj
Dating Site France
Dating Advice For 25 Year Old Woman
Humor In Online Dating Profile
Speed Dating Sf Ca
Which Of The Following Would Be Best Suited To The Carbon-14 Dating Technique Quizlet
Dating Age Limits In Texas
Dating Sites In George South Africa
Number One Dating Site In The World
My Sugar Daddy Dating
Quest Dating Service
Ireland 40 Dating
Funny Internet Dating Poems
Dating Site Opening Lines
Pampa Dating
Dating Fiestaware
Online Kid Dating
Sad Stories About Online Dating
Dating A Midwestern Girl
Watertown Ny Dating
Elite Daily Dating A Virgo
Dating Site From UK
Invalid Date










































































