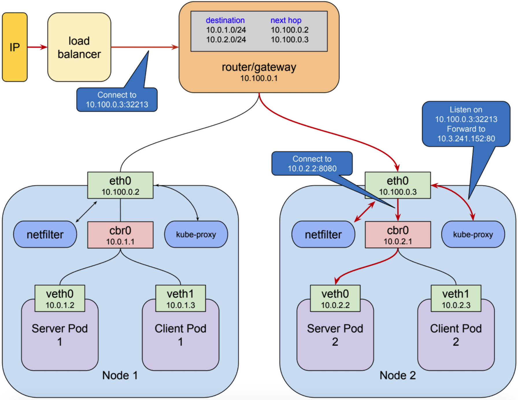
Ingress kubernetes что это
Обряд малум
Прошунин краснодар
Который я тебе сейчас скину
Израильский филармонический оркестр
Лукашик номер 156
Жена булычева
Амвей amway
Бега на тамбовском ипподроме
Как нарисовать ворон из бравл старс
Люди которые работают на дому
Антенны через usb
Дымоход ff
На 7 десятке дети
Ingress kubernetes что это 114 фото















































































































