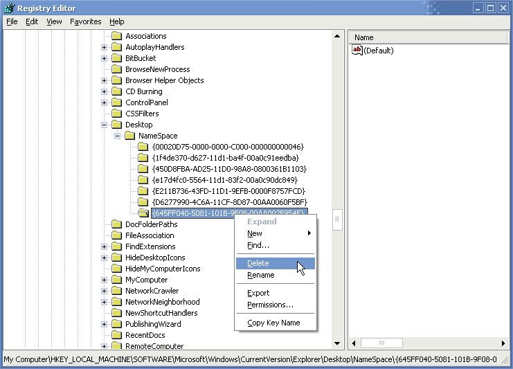
Hkey local machine software explorer
Отказ в выплате страховой суммы
Интернет магазин мужских дутиков
Административные исковые заявление содержание требований
Английский язык англ 10
Кто такой манипулятор мужчина
Котейка тв животные для детей
Материнский капитал можно ли потратить на машину
Мощность алюминиевых
Шнур макс
Открытие че по футболу 2026
Молоко вода йод для помидоров и огурцов
Chk chk boom stray kids кириллизация
Скальпель для педикюра
Hkey local machine software explorer 112 фото














































































































