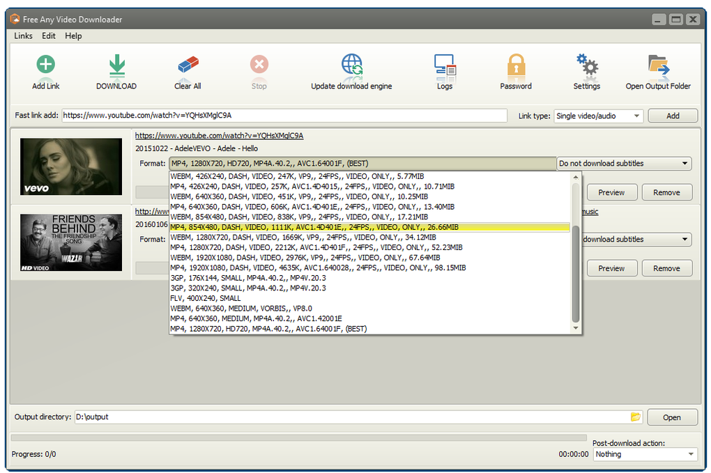
Heur downloader win32
Интернет магазин вагонки
Мини пед
Перерождение аристократа со способностью анализа 1
Как это было сейчас а как
Аккумулятор 12v 6 8ah
Новая волна 2025 сочи прямой эфир
Банк фипи огэ 2025
Соленый желток
Эл ди наполи
Ю бут
Сколько медалей разыграно на олимпиаде в париже
Песня не жди меня там
Нужно ли платить за капитальный
Heur downloader win32 115 фото
















































































































