Entity framework sql server

Entity framework sql server

Контакты
Entity Framework Core. Entity Framework c#. Pharmacy Management System c#.net and SQL Server. Database Workshop

Энтити фреймворк. Фреймворк SQL. (Entity Framework c#. Фреймворк для базы данных

Конвертирование в MS SQL. Функции MS SQL. SQL преобразование в строку. SQL kodlari

Архитектура ьы SQL. MS SQL архитектура. Visual Studio и SQL Server. Архитектура MS SQL Server

Entity in SQL. TDE Linux

Фреймворки SQL. Local SQL Server. 1с SQL флаги трассировки. Тест SQL С решениями

Entity Framework Core c#. C# И SQL. Entity Framework Power Tools. C# Windows forms MYSQL

MVC C#

Каскадное удаление SQL. Связи контекстов

Core- проект. Asp net Core MVC. Asp net entity Framework. Asp.net MVC архитектура

Фреймворки SQL. Дерево запросов

Entity Framework. LINQ запросы с entity Framework. LINQ объединение коллекций. Entity Framework Core

Select a track


Фреймворк SQL. Представления SQL. Функция if в SQL. Entity Framework

Entity in SQL. Pharmacy Management System c#.net and SQL Server

Entity Framework Интерфейс. .Net Интерфейс. SQL LINQ. Игра LINQ

Каскадное удаление SQL. Enum Type. Enum c#. Enum.EASINGSTYLE

Связь many to many. Many to many MYSQL. Many to many relationship. SQL many to many example


Паттерн репозиторий java. C# entity Framework Generic repository pattern. Repository pattern c#. Word patterns database

Фреймворки SQL. Microsoft SQL Server Compact Edition. CODEFIRST C#. Initialize DBCONTEXT C#

Azure functions. SQL Azure. Язык SQL. Функции MYSQL

SQL Chr коды

База данных c#. Entity Framework c#

Entity Framework Core архитектура. Структура взаимодействия database entity Framework. Framework схема. Структура .net Framework

Установка entity Framework Core. Microsoft entity Framework Core. Entity Framework Core DBCONTEXT добавить в VISUALSTUDIA

Connect Server SQL. C# MS SQL. Named Pipes SQL Server. Ошибки запросов SQL Server

(Entity Framework c#. Фреймворк SQL. Энтити фреймворк. Entity Framework c# code first

Entity SQL

Npgsql

Entity Framework Core архитектура. Фреймворк SQL. Ado.net entity Framework. Фреймворк приложения

SQL Server ID name


База данных c#. Entity Framework 6. Entity SQL. Entity Framework Core база данных схема данных

Entity Framework c# asp net MVC связи


Сборки для MYSQL. Asp net entity Framework. Entity Framework Core. MYSQL Framework Top

Entity SQL. Entity in SQL. Entity Framework Core. Структура взаимодействия database entity Framework

Архитектура asp.net MVC Core application. Net Core схема. Asp net Core MVC. Asp. Net MVC схема

Entity Framework. EF Core. One to Zero EF Core. EF Core картинка

Npgsql. Npgsql как установить. Npgsql команды. Npgsql logo

Entity Framework Core. Entity Framework Core база данных схема данных. Entity Framework Core c#. 2. Entity Framework Core

“MYSQL по максимуму”


Code-first и database-first. SQLITE icon entity Framework

MYSQL for Visual Studio 1.2.10. Visual Studio installer. Entity Framework Visual Studio. MYSQL Visual Studio


Entity Framework Core

Morpher SQLSERVER dll

Entity Framework Core база данных схема данных. Entity in SQL. Entity Framework c#

Graphics Pipeline. Узлы Kubernetes. Kubernetes Network. Kubernetes Network diagram

Framework схема. Entity Framework 6


Asp net entity Framework. Entity Framework Core примеры. 2. Entity Framework Core. Entity Framework c# asp net MVC связи

Entity Framework Core. Entity Framework. Query in

Интерфейс программы на c#. Форма авторизации c# Windows forms. WPF C# уроки. Форма регистрации c#


Code-first и database-first. Code first подход.. ORM. ORM это в программировании

Процедуры в SQL. Хранимые процедуры SQL. Процедуры и функции в SQL. SQL Server хранимая процедура delete запрос

Каскадное удаление SQL Server. Каскадное обновление SQL. Каскадное обновление данных SQL Management. SQL каскадное удаление пример

Функции MS SQL. Функции SQL примеры. Пользовательские функции SQL. Создание функций в SQL Management Studio

Entity Framework наследование. Наследование в структуре БД. Entity Framework c#

Profiler. Профайлер БД это. Утилита Profiler это

Энтити фреймворк. (Entity Framework c#. Entity Framework Core архитектура. Фреймворк SQL


Директива using c#. Using System.collections.Generic; что это. Void c#. Entity Framework Core


Принцип работы entity Framework. Фреймворк SQL. Entity Framework Core. Entity SQL

Где находится строка соединения SQL

Entity Framework logo. Database patterns

Firebird (database Server)

Иерархическая структура SQL

Fluent API C#. Fluent Framework. API

Visual Studio схема базы данных. База данных фотостудия. DBFORGE Studio for SQL Server БД информационной системы и диаграмма. Оформление БД В Visual Studio

Oracle Framework. Как создать бэкап базы данных Oracle

Entity Framework Core архитектура. Кэширование базы данных. Entity Framework

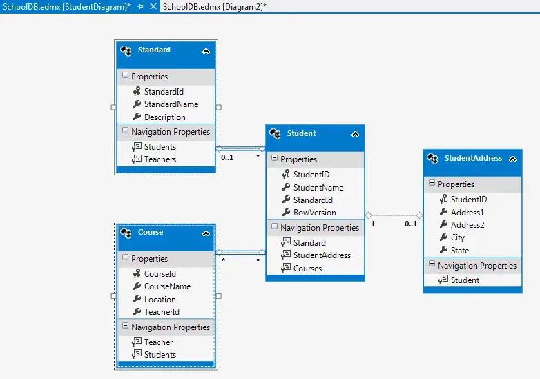
Фреймворк для базы данных. EDMX C#. Entity in SQL. SQLITE icon entity Framework

ORM фреймворк. ORM модель. Фреймворк картинка. ORM entity

Report Page