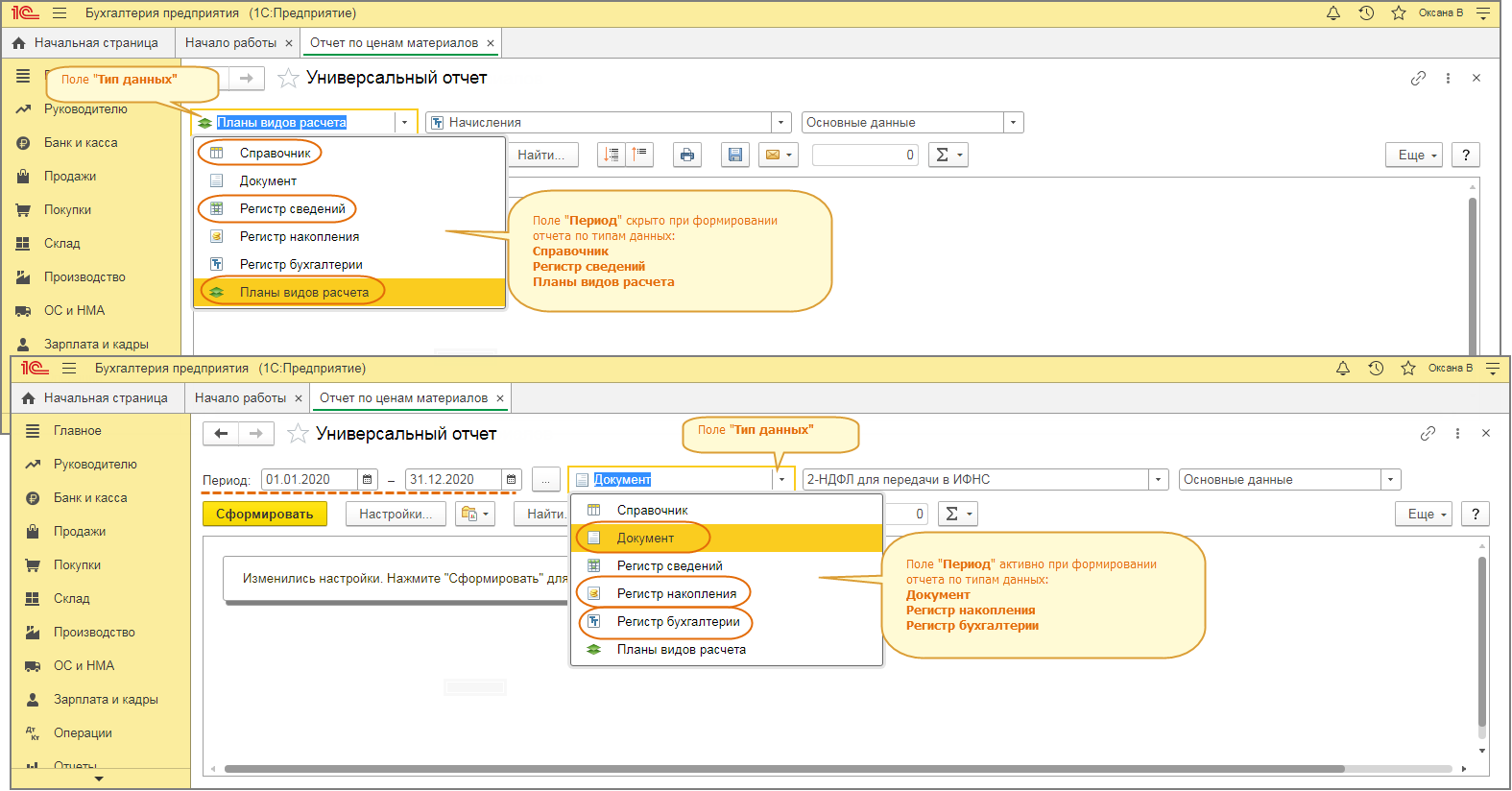
Добавить Пользовательскую Пустую Колонку В Отчет 1с8

⚡ 👉🏻👉🏻👉🏻 ИНФОРМАЦИЯ ДОСТУПНА ЗДЕСЬ ЖМИТЕ 👈🏻👈🏻👈🏻
1с проверить что таблица значений пустая
Ваяние отчета в 1с 8 .2 Как сделать отчет Формата А4
Разработка отчетов при помощи универсального механизма . . .
Сайт поддержки пользователей программы "1С:Свод отчетов . . .
Отчет о розничных продажах в УТ - Форум 1С
Отчет Обороты между субконто Контрагенты и Номенклатура . . .
СКД: программный вывод в таблицу значений
[ Наглядно о непонятном ] - Про «догмы» в 1С - Проект . . .
СКД: как добавить порядковый номер в отчете #441622
История изменений программы Обновлятор-1С
Huawei E352 Прошивка Hilink
Защитные Стекла Huawei Y5 Lite
Huawei Tab
1с проверить что таблица значений пустая Понятие "пустых" значений В 1 С:Предприятии 8 отсутствует такое понятие как "пустое" значение . Существует значение Неопределено (типа Неопределено ) .
Ваяние отчета в 1с 8 .2 Как сделать отчет Формата А4 . . . . то тоже увидишь пустую область, если что . Всё, . . . Т .Добавить(ШапкаДокумента); Т .Добавить . . .
В некоторых случаях при помощи простой настройки, т .е . в виде таблицы, диаграммы или группировки, вывести нужный отчет не получается .
Платформа 1С 8 .2 .16 .368 . . . . которые войдут в отчет, необходимо выбрать форму отчета . . . В проверку №7 добавить колонку Орган управления АПК и колонку Папка, . . .
forum-1c .ru › index .php?topic=4680 .0
В конфигурации УТ столкнулась с такой проблемой: на основании Чек ККм в конце дня формируется Отчет о розничных продажах и ПКО, но суммы в этих двух документах почему-то разные!? Затем выгружаем документы в БП и . . .
forum-1c .ru › index .php?topic=32639 .0
Здравствуйте . Формирую отчет Обороты между субконто Контрагенты и Номенклатура В настройке Показатели ставлю галочки БУ и Количество В сформированном отчете поля Количество ПУСТЫЕ, подскажите почему?
СКД: программный вывод в таблицу . . . Создал отчет, определил схему компоновки, . . . + Добавил одну колонку, все получилось, но в ТЗ вывелись все поля .
Как в 1 С 8 сделать / сформировать / . . . С чего вдруг? Я прям аж засомневалась, решила проверить . Создала пустую базу (клиент-серверную), . . . Если выборка делается с целью вывода в отчет, . . .
СКД: как добавить порядковый номер в отчете #441622 . как сделать чтоб в отчете отражался порядковый номер . . 3 . открытки собрал конструктором, у меня пока выходит так книги журналы открытки . . .
16 .03 .2018 Появилась возможность настройки порядка и состава колонок, отображаемых в списке баз . В том числе теперь можно добавить колонку "Комментарий" из свойств баз .
Способы Создания Колонок В Текстовом Редакторе
Microlab Solo 3 Mk3 Треск Левой Колонки
Распредели Существительные По Колонкам
Динамик На Алиэкспресс Для Колонок
Harman Kardon Колонка Авито
Колонка Jbl Boombox Обзор
Бутылка Колонка Электронный Дом
Авито Ижевск Колонка
Колонка Для Воды Нева
Автомобильные Колонки 13 См Pioneer Ts R1350s
Колонка Jbl Xtreme Подделка
Forza Plus Колонка Беспроводная Цена
Умная Колонка Купить В Ярославле
Саундбар Yamaha Yas 209 Black Купить
Купить Портативную Колонку Jbl
Колонки Сони Xb
Микровыключатель Колонки Нева
Колонка Sony Mhc V44d
Саундбар Samsung Hw Q6ct
Плата Для Портативной Колонки
Сколько Стоит Колонка В Перми
Авито Колонка Самара
Колонки Дали Отзывы
Купить Колонки Samsung Swa 8500s
Озон Колонка Бош
Обзор Колонки Lg
Колонки Oklick Ok 162
Не Заполнена Колонка Количество По Рнпт
Купить Колонки В Уфе
Купить Колонку Eltronic 20 17
Саундбар Samsung Hw R650 Цена
Ширина Колонки Бутстрап
Купить Низкочастотный Динамик Для Колонки
Колонки Sven 170 Черный
Сливная Колонка Для Унитаза Старого Образца
Топ Колонка 2022
Купить Водоразборную Колонку Кв
Jb 261 Колонки Описание
Топ Сто Колонки
Тыловые Колонки Sony
Часы Колонка С Bluetooth
Колонка Нева 4510 Р
Колонка Подсветка Мини
Трехполосная Акустическая Система С Простейшими Фильтрами
Авито Камышин Колонки
Колонка Телефункен Tf Ps2210
Китайская Колонка Экстрим
Hp Колонки Для Компьютера
Колонки 2 1 Для Компьютера
Колонка Водяная Для Дома
Microlab Колонки С Сабвуфером 2.1 Купить
Купить Колонку В Ярославле
Акустические Колонки Ztx
Колонка Sven 80вт
Акустические Системы Cambridge Audio
Chevrolet Cobalt Подключение Задних Колонок
Саундбар Samsung Hw Ms650 Купить
Блютуз Колонка В Аренду
Саундбар Jbl Cinema Sb 160 Обзор
Колонка Dance Box 800
Колонка Jbl Беспроводная Купить В Саратове
Расход Воды Через Уличную Водоразборную Колонку
Версии Колонок Jbl Charge 5
Колонка Блютуз Мощная
Строки В Колонки 1с
Акустическая Система Речевого Оповещения
Купить Колонки Lg Spk8
Колонки В Авто Б У
Колонка Jbl Clip 4 Цена
Активировать Колонку Мини
Pioneer Cs 901 Колонки
Саундбар Jbl 5.0 Multibeam Купить
Микро Юсб Разъем Для Колонки
Центр Колонки Автомобильные
Басс Которая Не Выдержит Твою Колонку
Расчет Кроссовера Акустических Систем
Саундбар Дешево Купить
Marshall Колонка Bluetooth Купить В Кургане
Пара Колонок В 4 Ома
Саундбар Lg Пульт Управления
Колонки Купить В Днс Краснодар
Колонки Компьютерные Genius Sp Hf280
Чехол Для Колонки Jbl Boombox 2
Автомобильные Колонки Jbl 16 См Купить
Напольная Акустическая Система Yamaha Ns F350
Колонка Не Загорается Тухнет
Настольные Колонки Для Компьютера
Колонки Oklick Ok 331 Отзывы
Стойка Для Компьютерных Колонок
Портативная Колонка Borofone Br6
Bluetooth Адаптер 3.5 Jack Для Колонок
Самодельная Колонка Из Автомобильных Динамиков
Кисть Колонок Синтетика
Купить Колонку Орбита Spf 08
Колонка E13 Mini
Саундбар Xiaomi Tv
Акустическая Система Ural As M165 Molot Купить
Портативная Колонка Hopestar Отзывы
Характеристика Колонки Jbl 4
Подиум Для Колонок В Машину 16
Добавить Пользовательскую Пустую Колонку В Отчет 1с8


























































































