Default router

Default router

Контакты
Router default passwords. ESVI дефолтный пароль. Mi Router default password. Epson default password

Default это что на роутере. 3bb Router. Роутер реалтек. Calix Router default password

Router default passwords. Default это что на роутере. Dwnet Technologies роутер дефолтный пароль. DOCSIS 3.0 роутер default password

Router default passwords. Mi Router default password. Supermicro default password

Дефолтный пароль роутера. Default это что на роутере. SSH login password. WIFI Router login password

Статическая маршрутизация схема. Статическая маршрутизация и динамическая маршрутизация. Таблица статической маршрутизации. Статическая IP-маршрутизация

Шлюз Cisco. Cisco дефолт шлюз. Шлюз по умолчанию Cisco. Gateway IP address что это

Основной шлюз роутера. Routers & Gateways. Шлюз по умолчанию. Сетевой шлюз аппаратный маршрутизатор Назначение

Статическая маршрутизация для маски 255.255.254.0. Subnet 192.168.16.0 и Broadcast 192.168.31.255 определить маску. Построение таблицы маршрутизации дефолт. Роутер дефаулт

Default Route. Построение таблицы маршрутизации дефолт. Huawei default static Route. No IP source-Route by default

Маршрут по умолчанию OSPF. Bras маршрутизатор. OSPF Huawei Трассировка. Этапы согласования OSPF

Default Gateway. Default Gateway Cisco. Маршрут по умолчанию Cisco. Шлюз по умолчанию Cisco

VRRP протокол. VRRP Cisco. Виртуальный роутер Cisco. Cisco Switch l3 VRRP

Как связать маршрутизаторы Cisco

Default это что на роутере. IP Router. Https//:192.168.8.1. Login details foto

Щас на роутере микротик 6.49 сбросить сессию

IP маршрутизация. IP Route Cisco команда. Default Gateway Cisco. Default Route

Шлюз подсети Cisco. Маршрут по умолчанию Cisco. Routers & Gateways. Циско маршрут по умолчанию

IP address шлюз. Wan IP И lan IP. IP адрес шлюза. Gateway IP address что это

IP address шлюз. Default Gateway. Шлюз роутера. Шлюз по умолчанию


Inconsistent address and Mask. Trace-Tech software


Default Gateway. Маршрутизатор из сервера ROUTEROS x86. Default Gateway как настроить

Default Gateway. Шлюз по умолчанию команда Cisco. Default Gateway Cisco. Шлюз по умолчанию на коммутаторе Cisco

IP default-Gateway Cisco. Шлюз по умолчанию Cisco. Команды коммутатора Cisco. Шлюз по умолчанию команда Cisco

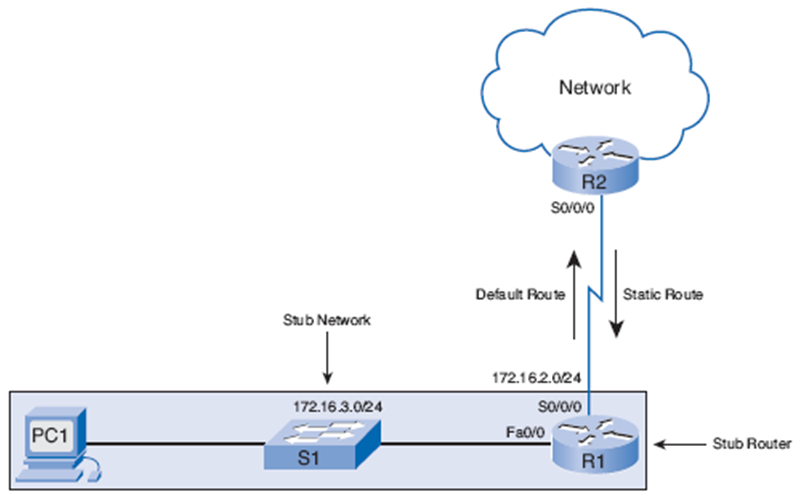
Статический маршрутизация через Gateway. Схема osfp default Route. Stub Network. IP Route

Default Route. Построение таблицы маршрутизации дефолт. Default Route Mask

DHCP что это в роутере. IP-address DHCP. IP address default Gateway. DHCP lan роутер

Роутер cc_Gateway IOT Router. Default Gateway Cisco. Шлюз по умолчанию Cisco. Мак VPN шлюз по умолчанию Sierra

Статическая IP-маршрутизация. Статическая маршрутизация Cisco. Статический маршрутизация через Gateway. Статическая маршрутизация схема

Router configuration

ФПСУ-IP клиент. HSRP на 3 маршрутизаторах. MVP with Router. Какой шлюз в сети 172

Маршрутизатор Cisco на схеме. Default Route. Default Router Cisco. Схема osfp default Route

Captive Portal. Bandwidthd. Zeroshell logo

Сети frame relay. Коммутатор frame relay. Rip сети. Два типа виртуальных каналов frame relay

Шлюз Cisco. Show IP Route. Show IP Route static. Show IP Route Cisco что показывает

Статическая маршрутизация. Настройка статической маршрутизации. Роутинг в интернете. Default Route

Шлюз ipv6. Локальный ipv6. Ipv6 что это в роутере. Link local ipv6

Маршрутизатор сети. Nat что это в роутере. Nat в маршрутизаторе. Маршрутизаторы интернета схема

Netgear fs728tp default is password

192.168.10.1.Вход. Wi Fi Repeater 192 168 10 1. TRENDNET роутер сброс. Http://192.168.10.1

Программирование Джунипер. Уровень оптического сигнала на Juniper. Джунипер меп мод. Juniper роутер оболочка



Router user name and password. Router default passwords. Роутер accept. 150 Wireless password

ГТА 5 Debonaire. Netgear wndr3800. Маршрутизатора Netgear Orbi rbr750. Точка доступа Netgear wndr3800

Default Gateway Cisco. Шлюз по умолчанию м лайн. Смарт карта в маршрутизаторе Cisco. Netskope sase Gateway NSG-101 Router

Gateway of last Resort это. ADDM. АДДМ Ларрю

Шлюз по умолчанию Linux. Команда Route в Linux. Ubuntu команда IP. Таблица маршрутизации Linux

TP link Router password. Терминал TP link. TP link роутер похожий на консоль. Режим клиента TP link 702n

Nokia Router login. Calix Router default password. Terra config login password

Dwnet Technologies роутер дефолтный пароль. Netgear хранилище сброс пароля. Calix Router default password. Default access on Router

Default это что на роутере. PASSWORDSPRO


Статическая маршрутизация. Default Route. Статическая маршрутизация практическая. Маршрутизация Rip и OSPF

Статический маршрутизация через Gateway. Схема osfp default Route. Cisco FMC static Route. Static host Route это

Cisco маршрутизатор 7000. Пограничный маршрутизатор Cisco. Default Gateway Cisco. Шлюз по умолчанию Cisco

Default Gateway Cisco. Default Gateway. Config default для re 8. Cisco Command show Serial number

Прокси сервер Cisco. DHCP Cisco. DHCP В Циско. DHCP клиент роутер

Шлюз в Cisco Packet Tracer. Шлюз по умолчанию. Шлюз по умолчанию Циско коммутатор. Шлюз по умолчанию Cisco


Основной шлюз роутера. Стандартный шлюз. IP Mask Gateway. Gateway IP address что это

Команда routing static. Настройка статической маршрутизации. TCP IP маршрутизация. Ripv2 протокол

Router ID команда. OSPF как посмотреть Router-ID. OSPF v2. Neighbourhood in OSPF

TP-link c1200 схема. Mi Router ac1200 логин пароль. TP link логин и пароль. TP link Archer login password

Default information originate OSPF. Default information originate Cisco что это. Default Metric OSPF. Default-information originate Cisco Rip

Win get Paths available

Report Page