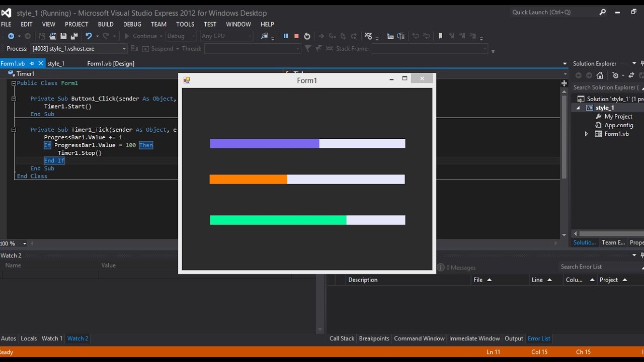
Цвета windows forms c
Цвета windows forms c 113 фото
Погода красные баки нижегородская на 3 дня
Выступление симоньян вчера
Крупные мужские золотые браслеты
Учет путевых листов в 2026
Методы вызвать роды
Анализ макроэкономической ситуации
За окошком первый снег
Работа с пластическими материалами
Негорючие материалы для полов
Где притоки реки волга














































































































