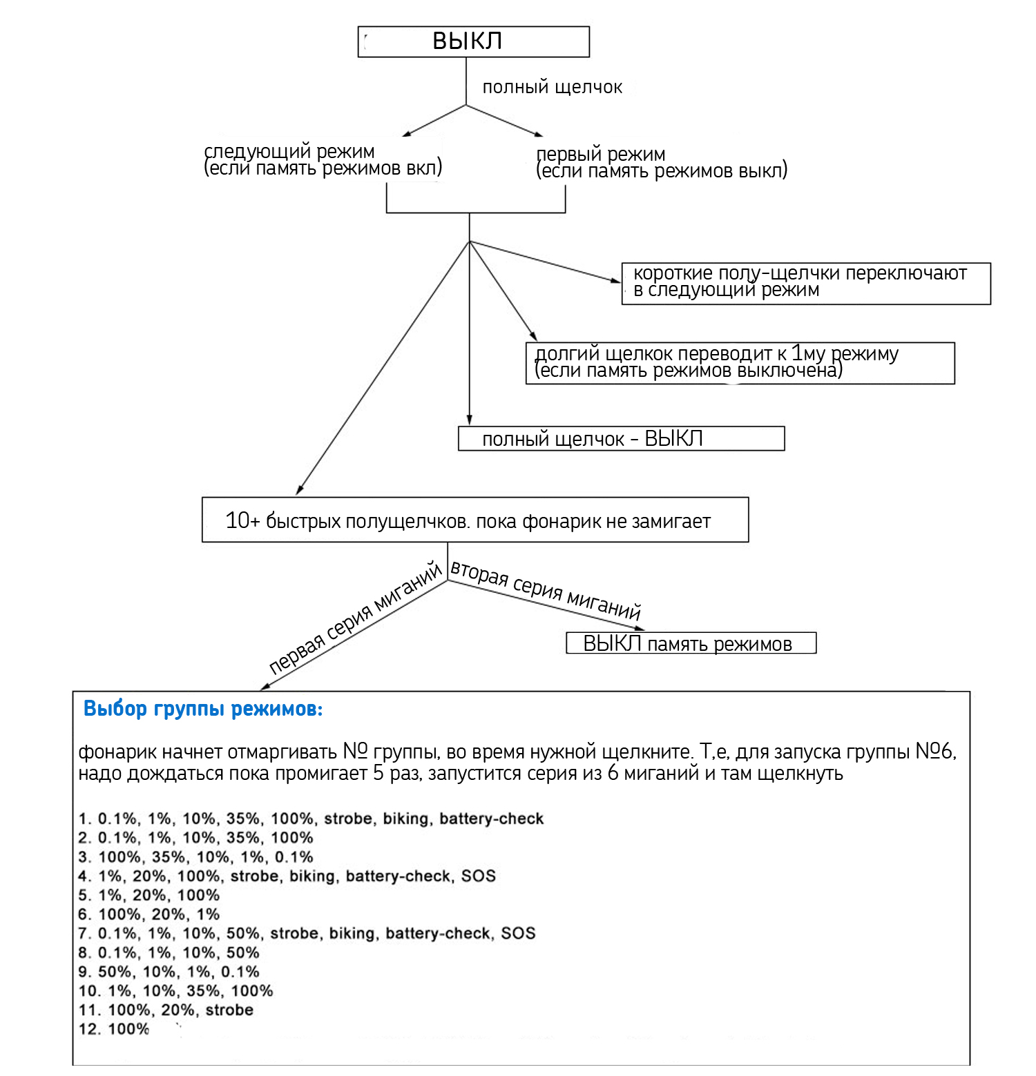
Convoy s
Добавки к пенсии людям 80 лет
Чай шаолинь
Кошка гуляет с котятами
Бейка кармана
Rtu tcp конвертер
День станицы лысогорской
Цифры страхового полиса
Taller френч пресс 600
My kind a woman
Шизофренический бред
Условие гида манга на русском
Челлендж скакалка на 30
Пленум 58 2019
Convoy s 109 фото






































































































