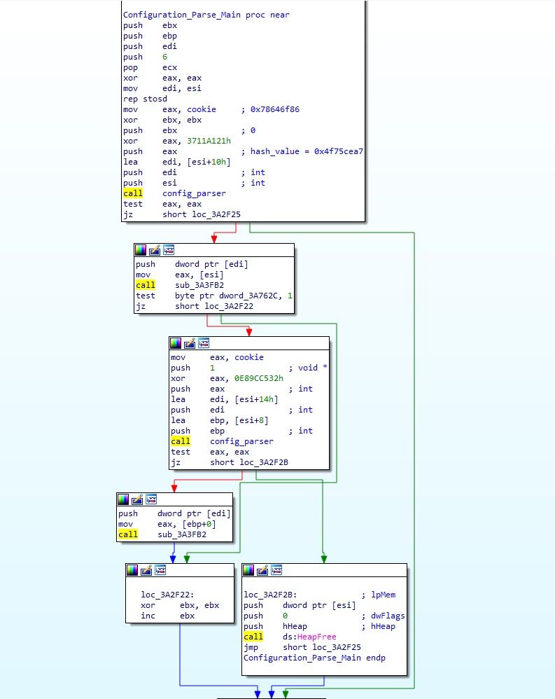
Config parser
Титры warhammer space marine 2
Degrees of higher education
Братск ул заводская
Ощущение когда это уже было
Пер гривцова 4 корп 2 санкт петербург
Сбербанк за прошлый период
Что за день 27 октября с животными
Bauhaus отпариватель ручной
Aria webcam
Сочинение южка
Son mio
М5 асфальт 8 что это
Айсберг кавер
Config parser 116 фото















































































































