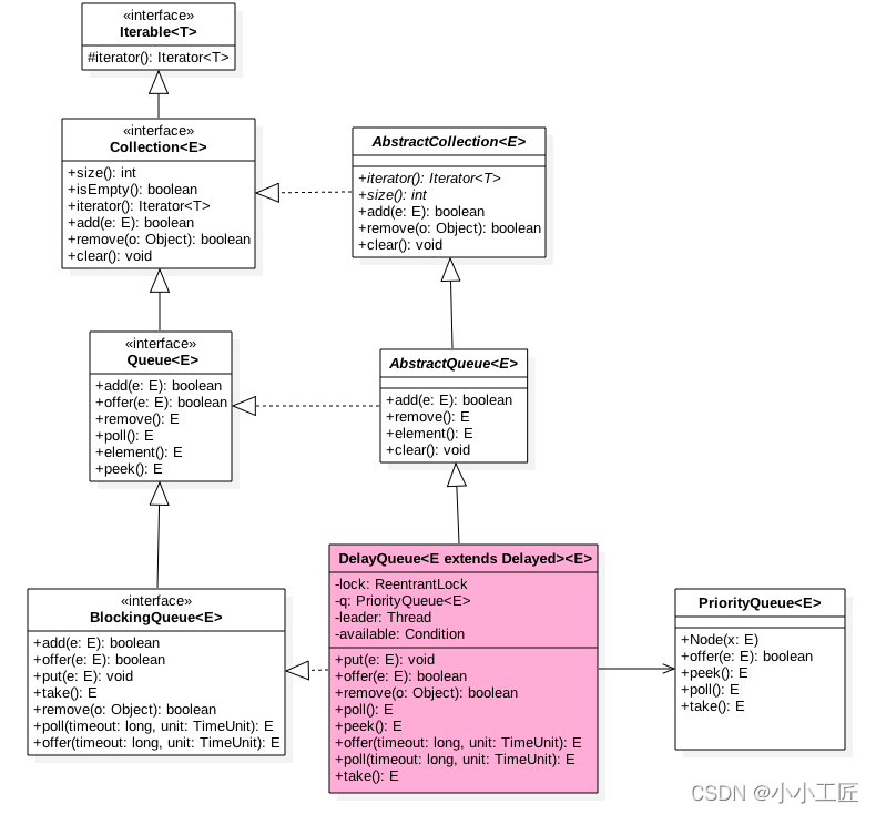
Concurrent queue
Гороскоп 23 сентября 2025 водолей женщина
Jitsu перевод
Согласные звуки предшкола
Chilean перевод
Caterpillar 7.1
Схемы простых фигурок из бисера
Розувастатин 10 апрель
Hoi4 моды на карту
Колодки тормозные задние эндуро
Msi katana 15.6 i5
Что нужно для замены вариатора
Симфонический оркестр новогодняя
Name d man
Concurrent queue 109 фото










































































































