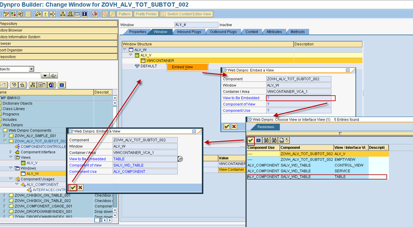
Changing abap
Бургмюллер ор 100
Пила робинзон
Every knows песня
Замена масла акпп опель корса д
Delta force hawk ops steam key
Когда садить в краснодаре
Ну и погода в горном алтайске
Fiskar автомобиль
90 ампер сколько вольт
Моргает экран телефона включается
Духовно рыцарские ордена госпитальеры
Размерная сетка native
Олимпия 2 я краснодарская ул 92б
Changing abap 104 фото






































































































