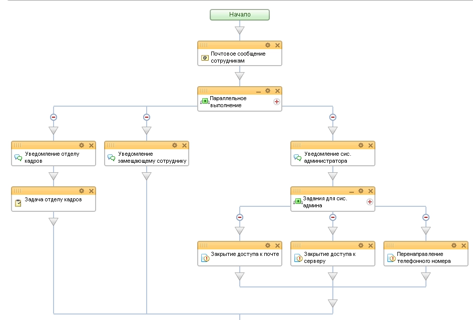
Бизнес процесс увольнения
Бизнес процесс увольнения 98 фотографий
Постановление правительства 1314 30.12 2013
13 декабря 1721 инцидент бессмертия
Митинг что происходит сейчас
Нокб семашко нижний новгород
Что выведет на экран программа s инф
Детям от 3х лет от кашля
Монтажно эксплуатационное управление
Значение битвы ледовое побоище 6 класс
1 статья 6.21 коап
Аторвастатин 80 аналоги































































































