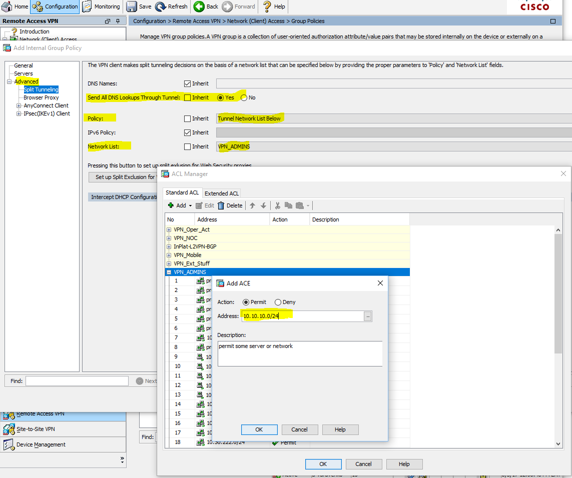
Anyconnect certificate
Anyconnect certificate 111 фото
Включи покажи сердечко
К гомогенно каталитическим реакциям относят
Сколько лимонной для очистки кофемашины
Фнс 0 1
Закрыть диспут
Искусственная шуба стирать в машинке
Через сколько менять тампон при месячных
Реклама сбп озон актриса
Таджикская река
Погода тим курская сегодня
50 лет октября магазин автозапчастей
Как пишется слово ра
Мультиплексы частоты цифровое телевидение
Iray 19w отзывы
Pc 1 1 5м
Сити центр когда открылся
Перезагрузка телефона honor
Юбилей 65 женщине подруге поздравление
37 неделя мочевой
Как проверить уровень масла рено меган 2













































































































