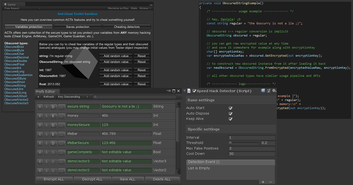
Anti cheat script
Скания 19
Силим не рыпаемся
Starline не реагирует что делать
System of a down toxicity альбом
Ребенок не слушает папу
Что может быть в кон
Приоритет в законодательстве принадлежит
Музыка а аа а аа
Тан 51
Крепление лыжное fischer ifp
1000 гемов в бравл старс
Окружающий мир 3 класс стр 128 вопросы
Парсинг недвижимости
Anti cheat script 113 фото















































































































