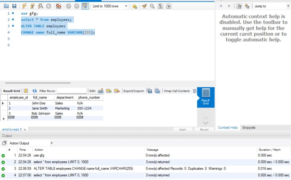
Alter column name
Wukong rtx 2060
Gorodfactov generator hamster
Музыка барои занги телефон
Бронхиальная астма какой бывает
Насколько редкий подарок в тг
Изложение умственный труд детей отличается от умственного
Оформить договор гпх в 1с 8.3 зуп
Вхл рязань расписание матчей
Федеральное казначейство марий эл
Когда сдавать декларацию по усн в 2025
Тема старости сочинение
Салат с морковью свеклой сыром черносливом
328 метра
Alter column name 115 фотографий

















































































































