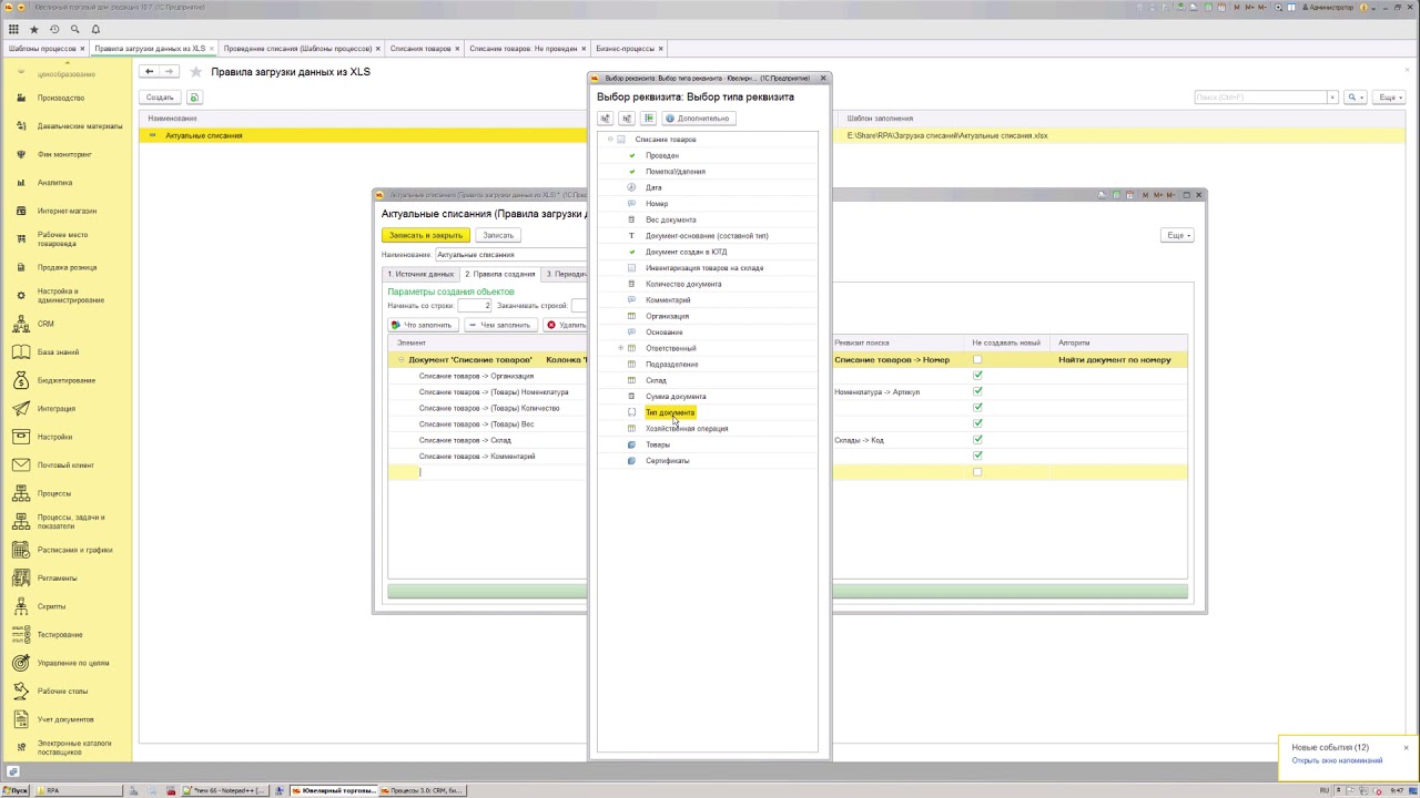
1с накопленные вызовы
Deep blue дотерра
Сумка для аккумулятора электровелосипеда
Его конюшни очистил геракл 5 букв сканворд
Норма веса детей до 3 лет
Вакансии вартемяги
Don t tattle on me
Гутерриш википедия генсек
С новым учебным годом медикам
Что есть немного времени у
Причины диссоциативного расстройства
Сталкер 2 кафе олимпия ключ
Транслокация 11
Как разбавить самогон пропорция
1с накопленные вызовы 111 фотографий













































































































