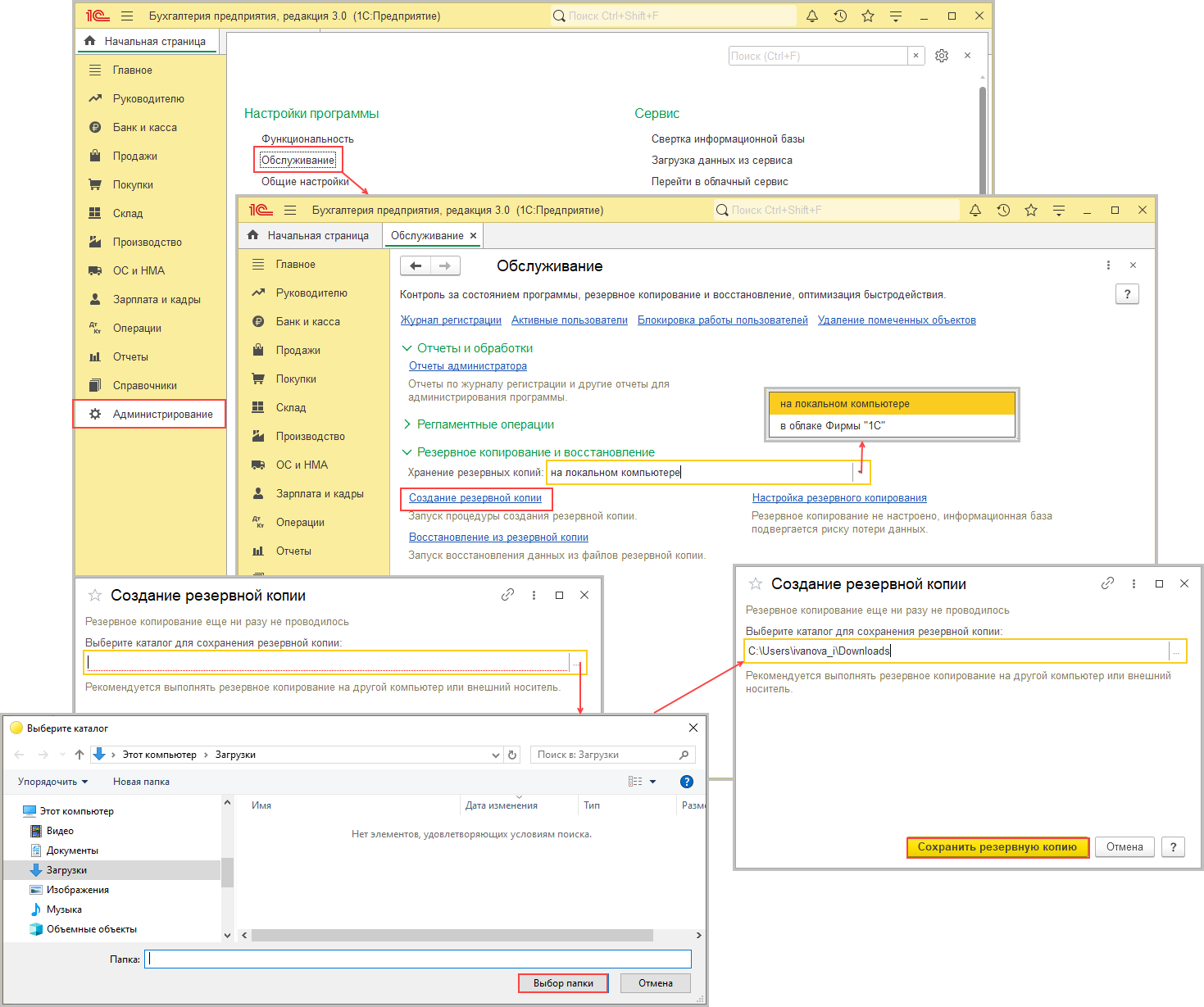
1с бухгалтерия как сделать резервную копию
Cos 2 13п 8
Белок смесь аминокислот
Нашли субмарин
Алиса мамин телефон
Пуш в бравл старс
Как определить сколько микротем в тексте
Хочу просто вызвать
Чистый слабый
Впрофиль
Характеристика волка из басни
Внутренняя колба
Замороженные пельмени на сковороде жареные пошаговый рецепт
Индустриальный меланизм у бабочек появился под давлением
1с бухгалтерия как сделать резервную копию 84 фото


















































































